О внесении изменений в приложения к приказу Федеральной налоговой службы от 18.09.2019 N ММВ-7-11/470@ «Об утверждении формы расчета по страховым взносам, Порядка ее заполнения, а также формата представления расчета по страховым взносам в электронной форме и о признании утратившим силу приказа Федеральной налоговой службы от 10.10.2016 N ММВ-7-11/551@»
В соответствии с пунктом 7 статьи 80 части первой Налогового кодекса Российской Федерации (Собрание законодательства Российской Федерации, 1998, N 31, ст. 3824; 2020, N 5, ст. 492), в связи с принятием Федерального закона от 28.01.2020 N 5-ФЗ «О внесении изменений в часть первую Налогового кодекса Российской Федерации» (Собрание законодательства Российской Федерации, 2020, N 5, ст. 492), Федерального закона от 01.04.2020 N 102-ФЗ «О внесении изменений в части первую и вторую Налогового кодекса Российской Федерации и отдельные законодательные акты Российской Федерации» (Собрание законодательства Российской Федерации, 2020, N 14, ст. 2032), Федерального закона от 08.06.2020 N 172-ФЗ «О внесении изменений в часть вторую Налогового кодекса Российской Федерации» (Собрание законодательства Российской Федерации, 2020, N 24, ст. 3746), Федерального закона от 31.07.2020 N 265-ФЗ «О внесении изменений в часть вторую Налогового кодекса Российской Федерации» (Собрание законодательства Российской Федерации, 2020, N 31, ст. 5024), а также на основании подпункта 5.9.36 пункта 5 Положения о Федеральной налоговой службе, утвержденного постановлением Правительства Российской Федерации от 30.09.2004 N 506 «Об утверждении Положения о Федеральной налоговой службе» (Собрание законодательства Российской Федерации, 2004, N 40, ст. 3961; 2015, N 15, ст. 2286), приказываю:
1.Внести в приложения к приказу Федеральной налоговой службы от 18.09.2019 N ММВ-7-11/470@ «Об утверждении формы расчета по страховым взносам, порядка ее заполнения, а также формата представления расчета по страховым взносам в электронной форме и о признании утратившим силу приказа Федеральной налоговой службы от 10.10.2016 N ММВ-7-11/551@» (зарегистрирован Министерством юстиции Российской Федерации 08.10.2019, регистрационный номер 56174) следующие изменения:
1.1.В приложении N 1 «Форма расчета по страховым взносам»:
1.1.1.Титульный лист изложить в редакции согласно приложению N 1 к настоящему приказу.
1.1.2.Штрих-код «16202023» заменить штрих-кодом «16203020», штрих-код «16202030» заменить штрих-кодом «16203037», штрих-код «16202047» заменить штрих-кодом «16203044», штрих-код «16202054» заменить штрих-кодом «16203051», штрих-код «16202061» заменить штрих-кодом «16203068», штрих-код «16202078» заменить штрих-кодом «16203075», штрих-код «16202085» заменить штрих-кодом «16203082», штрих-код «16202092» заменить штрих-кодом «16203099», штрих-код «16202108» заменить штрих-кодом «16203105», штрих-код «16202115» заменить штрих-кодом «16203112», штрих-код «16202122» заменить штрих-кодом «16203129», штрих-код «16202139» заменить штрих-кодом «16203136», штрих-код «16202146» заменить штрих-кодом «16203143», штрих-код «16202153» заменить штрих-кодом «16203150», штрих-код «16202160» заменить штрих-кодом «16203174», штрих-код «16202177» заменить штрих-кодом «16203181», штрих-код «16202184» заменить штрих-кодом «16203198», штрих-код «16202191» заменить штрих-кодом «16203204», штрих-код «16202207» заменить штрих-кодом «16203211», штрих-код «16202214» заменить штрих-кодом «16203228».
1.1.3.В листе с новым штрих-кодом «16203150» слова «Приложение 5 Расчет соответствия условиям применения пониженного тарифа страховых взносов плательщиками, указанными в подпункте 3 пункта 1 статьи 427 Налогового кодекса Российской Федерации к разделу 1» дополнить сноской «<1>» следующего содержания:
«<1> Применяется для расчетного периода 2020 г.».
1.1.4.Дополнить приложением 5.1 «Расчет соответствия условиям применения пониженного тарифа страховых взносов плательщиками, указанными в подпункте 3 (подпункте 18) пункта 1 статьи 427 Налогового кодекса Российской Федерации, к разделу 1» согласно приложению N 2 к настоящему приказу.
1.2.В приложение N 2 «Порядок заполнения формы расчета по страховым взносам» внести изменения согласно приложению N 3 к настоящему приказу.
1.3.Приложение N 3 «Формат представления расчета по страховым взносам в электронной форме» изложить в редакции согласно приложению N 4 к настоящему приказу.
2.Установить, что настоящий приказ вступает в силу начиная с представления расчета по страховым взносам за расчетный период 2020 года.
3.Руководителям (исполняющим обязанности руководителя) управлений Федеральной налоговой службы по субъектам Российской Федерации довести настоящий приказ до нижестоящих налоговых органов.
4.Контроль за исполнением настоящего приказа возложить на заместителя руководителя Федеральной налоговой службы, координирующего методологическое обеспечение работы налоговых органов по вопросам администрирования страховых взносов.
Руководитель
Федеральной налоговой службы
Д.В .ЕГОРОВ
Приложение N 1
к приказу ФНС России
от 15 октября 2020 г. N ЕД-7-11/751@
| ИНН | |||||||||||||||||||||||||||||||||||
| 1620 | 3013 | КПП | Стр. | 0 | 0 | 1 | |||||||||||||||||||||||||||||
Форма по КНД 1151111
РАСЧЕТ ПО СТРАХОВЫМ ВЗНОСАМ
| Номер корректировки | Расчетный (отчетный) период (код) | Календарный год | |||||||||||||||||||||||||||||||||||||
| Представляется в налоговый орган (код) | По месту нахождения (учета) (код) | ||||||||||||||||||||||||||||||||||||||
| (наименование организации, обособленного подразделения <1> / фамилия, имя, отчество <2> индивидуального предпринимателя, главы крестьянского (фермерского) хозяйства, физического лица) | |||||||||||||||||||||||||||||||||||||||
| Среднесписочная численность (чел.) | Код по ОКВЭД2 | . | . | ||||||||||||||||||||||||||||||||||||
| Форма реорганизации (ликвидация) (код) / Лишение полномочий (закрытие) обособленного подразделения (код) | |||||||||||||||||||||||||||||||||||||||
| ИНН/КПП реорганизованной организации / ИНН/КПП лишенного полномочий (закрытого) обособленного подразделения | / | ||||||||||||||||||||||||||||||||||||||
| Номер контактного телефона | |||||||||||||||||||||||||||||||||||||||
| Расчет составлен на | страницах с приложением подтверждающих документов или их копий на | листах | |||||||||||||||||||||||||||||||||||||
| Достоверность и полноту сведений, указанных в настоящем расчете, подтверждаю: | Заполняется работником налогового органа | |||||||||||||||||||||||||||||||||||||||
| 1 — плательщик страховых взносов; | Сведения о представлении расчета | |||||||||||||||||||||||||||||||||||||||
| 2 — представитель плательщика страховых взносов. | ||||||||||||||||||||||||||||||||||||||||
| Настоящий расчет представлен (код) | ||||||||||||||||||||||||||||||||||||||||
| на | страницах | |||||||||||||||||||||||||||||||||||||||
| с приложением подтверждающих документов | ||||||||||||||||||||||||||||||||||||||||
| (фамилия, имя, отчество <2> полностью) | или их копий на | листах | ||||||||||||||||||||||||||||||||||||||
| Дата представления расчета | . | . | ||||||||||||||||||||||||||||||||||||||
| (наименование организации — представителя плательщика) | ||||||||||||||||||||||||||||||||||||||||
| Подпись | Дата | . | . | |||||||||||||||||||||||||||||||||||||
| Наименование и реквизиты документа, подтверждающего полномочия представителя | ||||||||||||||||||||||||||||||||||||||||
| Фамилия, И.О. <2> | Подпись | |||||||||||||||||||||||||||||||||||||||
| <1> Наименование обособленного подразделения указывается при наличии. | ||||||||||||||||||||||||||||||||||||||||
| <2> Отчество указывается при наличии (относится ко всем листам документа) | ||||||||||||||||||||||||||||||||||||||||
Приложение N 2
к приказу ФНС России
от 15 октября 2020 г. N ЕД-7-11/751@
| ИНН | |||||||||||||||||||||||||||||||||||
| 1620 | 3167 | КПП | Стр. | ||||||||||||||||||||||||||||||||
Приложение 5.1 Расчет соответствия условиям применения пониженного тарифа страховых взносов плательщиками, указанными в подпункте 3 (подпункте 18) пункта 1 статьи 427 Налогового кодекса Российской Федерации к разделу 1 <1>
| 1 — плательщики, указанные в подпункте 3 пункта 1 статьи 427 Налогового кодекса Российской Федерации; | ||||||||||||||||||||||||||||||||||||||||||
| Код плательщика | 001 | |||||||||||||||||||||||||||||||||||||||||
| 2 — плательщики, указанные в подпункте 18 пункта 1 статьи 427 Налогового кодекса Российской Федерации. | ||||||||||||||||||||||||||||||||||||||||||
| Код строки | По итогам 9-ти месяцев года, предшествующего году перехода организации на уплату страховых взносов по пониженным тарифам | По итогам текущего расчетного (отчетного) периода | ||||||||||||||||||||||||||||||||||||||||
| 1 | 2 | 3 | ||||||||||||||||||||||||||||||||||||||||
| Средняя численность работников / среднесписочная численность работников (чел.) | 010 | |||||||||||||||||||||||||||||||||||||||||
| Сумма доходов, определяемая в соответствии со статьей 248 Налогового кодекса Российской Федерации, всего | 020 | |||||||||||||||||||||||||||||||||||||||||
| из них: | ||||||||||||||||||||||||||||||||||||||||||
| сумма доходов, определяемая исходя из критериев, указанных в пункте 5 (пункте 14) статьи 427 Налогового кодекса Российской Федерации | 030 | |||||||||||||||||||||||||||||||||||||||||
| Доля доходов, определяемая в целях применения пункта 5 (пункте 14) статьи 427 Налогового кодекса Российской Федерации (%) | 040 | . | . | |||||||||||||||||||||||||||||||||||||||
| Код строки | Дата записи в реестре организаций | N записи в реестре организаций | ||||||||||||||||||||||||||||||||||||||||
| Сведения из реестра организаций | 050 | . | . | |||||||||||||||||||||||||||||||||||||||
| Код строки | Дата регистрации | Регистрационный номер | ||||||||||||||||||||||||||||||||||||||||
| Сведения из свидетельства, удостоверяющего регистрацию организации в качестве резидента технико-внедренческой или промышленно-производственной особой экономической зоны <2> | 060 | . | . | |||||||||||||||||||||||||||||||||||||||
| <1> Применяется начиная с отчетного периода первый квартал 2021 г. <2> Заполняется плательщиками, указанными в подпункте 3 пункта 1 статьи 427 Налогового кодекса Российской Федерации. | ||||||||||||||||||||||||||||||||||||||||||
Приложение N 3
к приказу ФНС России
от 15 октября 2020 г. N ЕД-7-11/751@
ИЗМЕНЕНИЯ, ВНОСИМЫЕ В ПРИЛОЖЕНИЕ N 2 «ПОРЯДОК ЗАПОЛНЕНИЯ ФОРМЫ РАСЧЕТА ПО СТРАХОВЫМ ВЗНОСАМ» К ПРИКАЗУ ФНС РОССИИ ОТ 18.09.2019 N ММВ-7-11/470@
1.Дополнить новым пунктом 3.11 следующего содержания:
«3.11.В поле «Среднесписочная численность (чел.)» указывается среднесписочная численность, определяемая в порядке, устанавливаемом федеральным органом исполнительной власти, уполномоченным в области статистики.».
2.Пункт 3.11 считать пунктом 3.12 и изложить его в следующей редакции:
«3.12.Поле «Код по ОКВЭД2″ заполняется согласно Общероссийскому классификатору видов экономической деятельности (далее — ОКВЭД2).».
3.Пункты 3.12 — 3.17 считать пунктами 3.13 — 3.18 соответственно.
4.Пункт 3.18 считать пунктом 3.19, и в нем абзац шестой признать утратившим силу.
5.Пункт 13.1 изложить в следующей редакции:
«13.1.Приложение 5 к разделу 1 заполняется организациями, осуществляющими деятельность в области информационных технологий и применяющими тарифы страховых взносов, установленные подпунктом 1.1 пункта 2 статьи 427 Кодекса, и применяется для расчетного периода 2020 года».
6.Дополнить новым разделом XIV:
«XIV. Заполнение приложения 5.1 «Расчет соответствия условиям применения пониженного тарифа страховых взносов плательщиками, указанными в подпункте 3 (подпункте 18) пункта 1 статьи 427 Налогового кодекса Российской Федерации» к разделу 1
14.1.Приложение 5.1 к разделу 1 заполняется организациями, осуществляющими деятельность в области информационных технологий и применяющими тарифы страховых взносов, установленные подпунктом 1.1 пункта 2 статьи 427 Кодекса, а также организациями, осуществляющими деятельность по проектированию и разработке изделий электронной компонентной базы и электронной (радиоэлектронной) продукции и применяющими тарифы страховых взносов, установленные подпунктом 8 пункта 2 статьи 427 Кодекса, начиная с отчетного периода первый квартал 2021 года.
14.2.В поле 001 приложения 5.1 к разделу 1 указывается код плательщика:
«1» — плательщики, указанные в подпункте 3 пункта 1 статьи 427 Кодекса;
«2» — плательщики, указанные в подпункте 18 пункта 1 статьи 427 Кодекса.
14.3.В целях соблюдения соответствия условиям, указанным в пункте 5 (пункте 14) статьи 427 Кодекса, организации заполняют графы 2 и 3 приложения 5.1 к разделу 1 по строкам 010 — 040 и строку 050 или 060.
В целях соблюдения соответствия условиям, указанным в пункте 5 (пункте 14) статьи 427 Кодекса, вновь созданные организации заполняют только графу 3 приложения 5.1 к разделу 1 по строкам 010 — 040 и строку 050 или 060.
Графа 2 приложения 5.1 к разделу 1 для вновь созданных организаций не заполняется.
14.4.По строке 010 приложения 5.1 к разделу 1 по графам 2 и 3 указывается средняя численность работников, определяемая в порядке, установленном федеральным органом исполнительной власти в области статистики, по итогам 9 месяцев года, предшествующего году перехода организации на уплату страховых взносов по пониженным тарифам, и среднесписочная численность работников за расчетный (отчетный) период соответственно.
14.5.По строке 020 приложения 5.1 к разделу 1 по графам 2 и 3 отражается общая сумма доходов, определяемая в соответствии со статьей 248 Налогового кодекса Российской Федерации по итогам 9 месяцев года, предшествующего году перехода организации на уплату страховых взносов по пониженным тарифам, и по итогам текущего расчетного (отчетного) периода соответственно.
14.6.По строке 030 приложения 5.1 к разделу 1 по графам 2 и 3 отражается сумма доходов, определяемая исходя из критериев, указанных в пункте 5 (пункте 14) статьи 427 Кодекса, по итогам 9 месяцев года, предшествующего году перехода организации на уплату страховых взносов по пониженным тарифам, и по итогам текущего расчетного (отчетного) периода соответственно.
14.7.Значение строк 040 приложения 5.1 к разделу 1 определяется как отношение значений строк 030 и 020 приложения 5.1 к разделу 1, умноженное на 100.
14.8.По строке 050 приложения 5.1 к разделу 1 указываются дата и номер записи в реестре аккредитованных организаций, осуществляющих деятельность в области информационных технологий на основе полученной выписки из указанного реестра, направляемой уполномоченным федеральным органом исполнительной власти в соответствии с пунктом 9 Положения о государственной аккредитации организаций, осуществляющих деятельность в области информационных технологий, утвержденного постановлением Правительства Российской Федерации от 6 ноября 2007 г. N 758 «О государственной аккредитации организаций, осуществляющих деятельность в области информационных технологий» (Собрание законодательства Российской Федерации, 2007, N 46, ст. 5597; 2018, N 49, ст. 7600), или дата и номер записи в реестре организаций, оказывающих услуги (выполняющих работы) по проектированию и разработке изделий электронной компонентной базы и электронной (радиоэлектронной) продукции.
14.9.По строке 060 приложения 5.1 к разделу 1 указываются дата регистрации и регистрационный номер свидетельства, удостоверяющего регистрацию организации, осуществляющей деятельность в области информационных технологий, в качестве резидента технико-внедренческой особой экономической зоны или промышленно-производственной особой экономической зоны.».
7.Разделы XIV — XX считать разделами XV — XXI соответственно.
8.Приложение N 5 «Коды тарифа плательщика страховых взносов» дополнить строками следующего содержания:
| 20 | Плательщики страховых взносов, признаваемые субъектами малого или среднего предпринимательства в соответствии с Федеральным законом от 24 июля 2007 года N 209-ФЗ «О развитии малого и среднего предпринимательства в Российской Федерации» (Собрание законодательства Российской Федерации, 2007, N 31, ст. 4006; 2020, N 24, ст. 3743) |
| 21 | Плательщики страховых взносов, применяющие пониженные тарифы страховых взносов в соответствии с Федеральным законом от 8 июня 2020 года N 172-ФЗ «О внесении изменений в часть вторую Налогового кодекса Российской Федерации» (Собрание законодательства Российской Федерации, 2020, N 24, ст. 3746) |
| 22 | Плательщики страховых взносов, осуществляющие деятельность по проектированию и разработке изделий электронной компонентной базы и электронной (радиоэлектронной) продукции; применяется начиная с отчетного периода первый квартал 2021 года. |
9.В строке «Свидетельство о предоставлении временного убежища на территории Российской Федерации» Приложения N 6 «Коды видов документов, удостоверяющих личность физического лица» цифры «18» заменить цифрами «19».
10.В Приложении N 7 «Коды категории застрахованного лица»:
10.1.После строки «Физические лица, с выплат и вознаграждений которым за исполнение трудовых обязанностей члена экипажа судна исчисляются страховые взносы плательщиками, получившими статус участника специального административного района в соответствии с Федеральным законом от 3 августа 2018 года N 291-ФЗ «О специальных административных районах на территориях Калининградской области и Приморского края» и зарегистрированными в Российском открытом реестре судов» дополнить строками следующего содержания:
| МС | Физические лица, которым с части выплат и вознаграждений, определяемой по итогам каждого календарного месяца как превышение над величиной минимального размера оплаты труда, установленного федеральным законом на начало расчетного периода, исчисляются страховые взносы плательщиками, признаваемыми субъектами малого или среднего предпринимательства в соответствии с Федеральным законом от 24 июля 2007 года N 209-ФЗ «О развитии малого и среднего предпринимательства в Российской Федерации» |
| КВ | Физические лица, с выплат и вознаграждений которым исчисляются страховые взносы плательщиками в соответствии с Федеральным законом от 8 июня 2020 года N 172-ФЗ «О внесении изменений в часть вторую Налогового кодекса Российской Федерации» |
| ЭКБ | Физические лица, с выплат и вознаграждений которым исчисляются страховые взносы организациями, осуществляющими деятельность по проектированию и разработке изделий электронной компонентной базы и электронной (радиоэлектронной) продукции; применяется начиная с отчетного периода первый квартал 2021 года |
10.2.После строки «Застрахованные в системе обязательного пенсионного страхования лица из числа иностранных граждан или лиц без гражданства, временно проживающие на территории Российской Федерации, а также временно пребывающие на территории Российской Федерации иностранные граждане или лица без гражданства, которым предоставлено временное убежище в соответствии с Федеральным законом от 19 февраля 1993 года N 4528-1 «О беженцах», с выплат и вознаграждений которым за исполнение обязанностей члена экипажа судна исчисляются страховые взносы плательщиками, получившими статус участника специального административного района в соответствии с Федеральным законом от 3 августа 2018 года N 291-ФЗ «О специальных административных районах на территориях Калининградской области и Приморского края» и зарегистрированными в Российском открытом реестре судов» дополнить строками следующего содержания:
| ВЖМС | Застрахованные в системе обязательного пенсионного страхования лица из числа иностранных граждан или лиц без гражданства, временно проживающие на территории Российской Федерации, а также временно пребывающие на территории Российской Федерации иностранные граждане или лица без гражданства, которым предоставлено временное убежище в соответствии с Федеральным законом от 19 февраля 1993 года N 4528-1 «О беженцах», которым с части выплат и вознаграждений, определяемой по итогам каждого календарного месяца как превышение над величиной минимального размера оплаты труда, установленного федеральным законом на начало расчетного периода, исчисляются страховые взносы плательщиками, признаваемыми субъектами малого или среднего предпринимательства в соответствии с Федеральным законом от 24 июля 2007 года N 209-ФЗ «О развитии малого и среднего предпринимательства в Российской Федерации» | |
| ВЖКВ | Застрахованные в системе обязательного пенсионного страхования лица из числа иностранных граждан или лиц без гражданства, временно проживающие на территории Российской Федерации, а также временно пребывающие на территории Российской Федерации иностранные граждане или лица без гражданства, которым предоставлено временное убежище в соответствии с Федеральным законом от 19 февраля 1993 года N 4528-1 «О беженцах», с выплат и вознаграждений которым исчисляются страховые взносы плательщиками в соответствии с Федеральным законом от 8 июня 2020 года N 172-ФЗ «О внесении изменений в часть вторую Налогового кодекса Российской Федерации» | |
| ВЖЭК | Застрахованные в системе обязательного пенсионного страхования лица из числа иностранных граждан или лиц без гражданства, временно проживающие на территории Российской Федерации, а также временно пребывающие на территории Российской Федерации иностранные граждане или лица без гражданства, которым предоставлено временное убежище в соответствии с Федеральным законом от 19 февраля 1993 года N 4528-1 «О беженцах», с выплат и вознаграждений которым исчисляются страховые взносы организациями, осуществляющими деятельность по проектированию и разработке изделий электронной компонентной базы и электронной (радиоэлектронной) продукции; применяется начиная с отчетного периода первый квартал 2021 года | |
10.3.После строки «Иностранные граждане или лица без гражданства (за исключением высококвалифицированных специалистов в соответствии с Федеральным законом от 25 июля 2002 года N 115-ФЗ «О правовом положении иностранных граждан в Российской Федерации»), временно пребывающие на территории Российской Федерации», с выплат и вознаграждений которым за исполнение обязанностей члена экипажа судна исчисляются страховые взносы плательщиками, получившими статус участника специального административного района в соответствии с Федеральным законом от 3 августа 2018 года N 291-ФЗ «О специальных административных районах на территориях Калининградской области и Приморского края» и зарегистрированными в Российском открытом реестре судов» дополнить строками следующего содержания:
| ВПМС | Иностранные граждане или лица без гражданства (за исключением высококвалифицированных специалистов в соответствии с Федеральным законом от 25 июля 2002 года N 115-ФЗ «О правовом положении иностранных граждан в Российской Федерации»), временно пребывающие на территории Российской Федерации», с части выплат и вознаграждений которым, определяемой по итогам каждого календарного месяца как превышение над величиной минимального размера оплаты труда, установленного федеральным законом на начало расчетного периода, исчисляются страховые взносы плательщиками, признаваемыми субъектами малого или среднего предпринимательства в соответствии с Федеральным законом от 24 июля 2007 года N 209-ФЗ «О развитии малого и среднего предпринимательства в Российской Федерации» |
| ВПКВ | Иностранные граждане или лица без гражданства (за исключением высококвалифицированных специалистов в соответствии с Федеральным законом от 25 июля 2002 года N 115-ФЗ «О правовом положении иностранных граждан в Российской Федерации»), временно пребывающие на территории Российской Федерации», с выплат и вознаграждений которым исчисляются страховые взносы плательщиками в соответствии с Федеральным законом от 8 июня 2020 года N 172-ФЗ «О внесении изменений в часть вторую Налогового кодекса Российской Федерации» |
| ВПЭК | Иностранные граждане или лица без гражданства (за исключением высококвалифицированных специалистов в соответствии с Федеральным законом от 25 июля 2002 года N 115-ФЗ «О правовом положении иностранных граждан в Российской Федерации»), временно пребывающие на территории Российской Федерации», с выплат и вознаграждений которым исчисляются страховые взносы организациями, осуществляющими деятельность по проектированию и разработке изделий электронной компонентной базы и электронной (радиоэлектронной) продукции; применяется начиная с отчетного периода первый квартал 2021 года |
Приложение N 4
к приказу ФНС России
от 15 октября 2020 г. N ЕД-7-11/751@
ФОРМАТ ПРЕДСТАВЛЕНИЯ РАСЧЕТА ПО СТРАХОВЫМ ВЗНОСАМ В ЭЛЕКТРОННОЙ ФОРМЕ
I. Общие сведения
1.Настоящий формат описывает требования к XML файлам (далее — файл обмена) передачи в электронной форме расчета по страховым взносам в налоговые органы.
2.Номер версии настоящего формата 5.03, часть CLXII.
II. Описание файла обмена
3.Имя файла обмена должно иметь следующий вид:
R_T_A_K_O_GGGGMMDD_N, где:
R_T — префикс, принимающий значение NO_RASCHSV;
А_К — идентификатор получателя информации, где: А — идентификатор получателя, которому направляется файл обмена, К — идентификатор конечного получателя, для которого предназначена информация из данного файла обмена. Передача файла от отправителя к конечному получателю (А) может осуществляться в несколько этапов через другие налоговые органы, осуществляющие передачу файла на промежуточных этапах, которые обозначаются идентификатором А. В случае передачи файла от отправителя к конечному получателю при отсутствии налоговых органов, осуществляющих передачу на промежуточных этапах, значения идентификаторов А и К совпадают. Каждый из идентификаторов (А и К) имеет вид для налоговых органов — четырехразрядный код налогового органа;
О — идентификатор отправителя информации, имеет вид:
для организаций — девятнадцатиразрядный код (идентификационный номер налогоплательщика (далее — ИНН) и код причины постановки на учет (далее — КПП) организации (обособленного подразделения);
для физических лиц — двенадцатиразрядный код (ИНН физического лица, при наличии. При отсутствии ИНН — последовательность из двенадцати нулей);
GGGG — год формирования передаваемого файла, ММ — месяц, DD — день;
N — идентификационный номер файла (длина — от 1 до 36 знаков. Идентификационный номер файла должен обеспечивать уникальность файла).
Расширение имени файла — xml. Расширение имени файла может указываться как строчными, так и прописными буквами.
Параметры первой строки файла обмена
Первая строка XML файла должна иметь следующий вид:
<?xml version =»1.0″ encoding =»windows-1251″?>
Имя файла, содержащего XML схему файла обмена, должно иметь следующий вид:
NO_RASCHSV_1_162_00_05_03_xx, где хх — номер версии схемы.
Расширение имени файла — xsd.
XML схема файла обмена приводится отдельным файлом и размещается на сайте Федеральной налоговой службы.
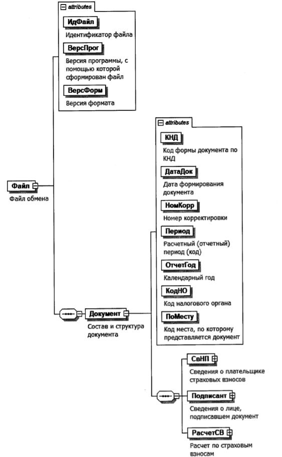
4.Логическая модель файла обмена представлена в виде диаграммы структуры файла обмена на рисунке 1 настоящего формата. Элементами логической модели файла обмена являются элементы и атрибуты XML файла. Перечень структурных элементов логической модели файла обмена и сведения о них приведены в таблицах 4.1 — 4.67 настоящего формата.
Для каждого структурного элемента логической модели файла обмена приводятся следующие сведения:
наименование элемента. Приводится полное наименование элемента. В строке таблицы могут быть описаны несколько элементов, наименования которых разделены символом «|». Такая форма записи применяется при наличии в файле обмена только одного элемента из описанных в этой строке;
сокращенное наименование (код) элемента. Приводится сокращенное наименование элемента. Синтаксис сокращенного наименования должен удовлетворять спецификации XML;
признак типа элемента. Может принимать следующие значения: «С» — сложный элемент логической модели (содержит вложенные элементы), «П» — простой элемент логической модели, реализованный в виде элемента XML файла, «А» — простой элемент логической модели, реализованный в виде атрибута элемента XML файла. Простой элемент логической модели не содержит вложенные элементы;
формат элемента. Формат элемента представляется следующими условными обозначениями: Т — символьная строка; N — числовое значение (целое или дробное).
Формат символьной строки указывается в виде T(n-k) или Т(=к), где: n — минимальное количество знаков, к — максимальное количество знаков, символ «-» — разделитель, символ «=» означает фиксированное количество знаков в строке. В случае, если минимальное количество знаков равно 0, формат имеет вид Т(0-k). В случае, если максимальное количество знаков не ограничено, формат имеет вид Т(n-).
Формат числового значения указывается в виде N(m.k), где: m — максимальное количество знаков в числе, включая знак (для отрицательного числа), целую и дробную часть числа без разделяющей десятичной точки, к — максимальное число знаков дробной части числа. Если число знаков дробной части числа равно 0 (то есть число целое), то формат числового значения имеет вид N(m).
Для простых элементов, являющихся базовыми в XML, например, элемент с типом «date», поле «Формат элемента» не заполняется. Для таких элементов в поле «Дополнительная информация» указывается тип базового элемента;
признак обязательности элемента определяет обязательность наличия элемента (совокупности наименования элемента и его значения) в файле обмена. Признак обязательности элемента может принимать следующие значения: «О» — наличие элемента в файле обмена обязательно; «Н» — наличие элемента в файле обмена необязательно, то есть элемент может отсутствовать. Если элемент принимает ограниченный перечень значений (по классификатору, кодовому словарю и тому подобному), то признак обязательности элемента дополняется символом «К». Например, «ОК». В случае, если количество реализаций элемента может быть более одной, то признак обязательности элемента дополняется символом «М». Например, «НМ» или «ОКМ».
К вышеперечисленным признакам обязательности элемента может добавляться значение «У» в случае описания в XML схеме условий, предъявляемых к элементу в файле обмена, описанных в графе «Дополнительная информация». Например, «НУ» или «ОКУ»;
дополнительная информация содержит, при необходимости, требования к элементу файла обмена, не указанные ранее. Для сложных элементов указывается ссылка на таблицу, в которой описывается состав данного элемента. Для элементов, принимающих ограниченный перечень значений из классификатора (кодового словаря и тому подобного), указывается соответствующее наименование классификатора (кодового словаря и тому подобного) или приводится перечень возможных значений. Для классификатора (кодового словаря и тому подобного) может указываться ссылка на его местонахождение. Для элементов, использующих пользовательский тип данных, указывается наименование типового элемента.
Рисунок 1. Диаграмма структуры файла обмена
Таблица 4.1
Файл обмена (Файл)
| Наименование элемента | Сокращенное наименование (код) элемента | Признак типа элемента | Формат элемента | Признак обязательности элемента | Дополнительная информация |
| Идентификатор файла | ИдФайл | А | Т(1-255) | ОУ | Содержит (повторяет) имя сформированного файла (без расширения) |
| Версия программы, с помощью которой сформирован файл | ВерсПрог | А | Т(1-40) | О | |
| Версия формата | ВерсФорм | А | Т(1-5) | О | Принимает значение: 5.03 |
| Состав и структура документа | Документ | С | О | Состав элемента представлен в таблице 4.2 |
Таблица 4.2
Состав и структура документа (Документ)
| Наименование элемента | Сокращенное наименование (код) элемента | Признак типа элемента | Формат элемента | Признак обязательности элемента | Дополнительная информация |
| Код формы документа по КНД | КНД | А | Т(=7) | ОК | Типовой элемент <КНДТип>. Принимает значение: 1151111 |
| Дата формирования документа | ДатаДок | А | Т(=10) | О | Типовой элемент <ДатаТип>. Дата в формате ДД.ММ.ГГГГ |
| Номер корректировки | НомКорр | А | N(3) | О | Принимает значение: 0 — первичный документ, 1, 2, 3 и так далее — уточненный документ. Для уточненного документа значение должно быть на 1 больше ранее принятого налоговым органом документа |
| Расчетный (отчетный) период (код) | Период | А | Т(=2) | ОК | Принимает значение в соответствии с приложением N 3 «Коды, определяющие расчетный (отчетный) период» к Порядку заполнения формы расчета по страховым взносам (далее — Порядок заполнения), а именно: 21 — 1 квартал | 31 — полугодие | 33 — девять месяцев | 34 — год | 51 — 1 квартал при реорганизации (ликвидации) организации | 52 — полугодие при реорганизации (ликвидации) организации | 53 — 9 месяцев при реорганизации (ликвидации) организации | 83 — 1 квартал при снятии с учета, в качестве индивидуального предпринимателя (главы крестьянского (фермерского) хозяйства) | 84 — полугодие при снятии с учета, в качестве индивидуального предпринимателя (главы крестьянского (фермерского) хозяйства) | 85 — 9 месяцев при снятии с учета, в качестве индивидуального предпринимателя (главы крестьянского (фермерского) хозяйства) | 86 — год при снятии с учета, в качестве индивидуального предпринимателя (главы крестьянского (фермерского) хозяйства) | 90 — год при реорганизации (ликвидации) организации |
| Календарный год | ОтчетГод | А | О | Типовой элемент <xs:gYear>. Год в формате ГГГГ | |
| Код налогового органа | КодНО | А | Т(=4) | ОК | Типовой элемент <СОНОТип> |
| Код места, по которому представляется документ | ПоМесту | А | Т(=3) | ОК | Принимает значение в соответствии с приложением N 4 «Коды места представления расчета в налоговый орган» к Порядку заполнения, а именно: 112 — по месту жительства физического лица, не признаваемого индивидуальным предпринимателем | 120 — по месту жительства индивидуального предпринимателя | 121 — по месту жительства адвоката, учредившего адвокатский кабинет | 122 — по месту жительства нотариуса, занимающегося частной практикой | 124 — по месту жительства члена (главы) крестьянского (фермерского) хозяйства | 214 — по месту нахождения российской организации | 217 — по месту учета правопреемника российской организации | 222 — по месту учета российской организации по месту нахождения обособленного подразделения | 240 — по месту нахождения юридического лица — (главы) крестьянского (фермерского) хозяйства | 335 — по месту нахождения обособленного подразделения иностранной организации в Российской Федерации | 350 — по месту учета международной организации в Российской Федерации |
| Сведения о плательщике страховых взносов | СвНП | С | О | Состав элемента представлен в таблице 4.3 | |
| Сведения о лице, подписавшем документ | Подписант | С | О | Состав элемента представлен в таблице 4.7 | |
| Расчет по страховым взносам | РасчетСВ | С | О | Состав элемента представлен в таблице 4.9 |
Таблица 4.3
Сведения о плательщике страховых взносов (СвНП)
| Наименование элемента | Сокращенное наименование (код) элемента | Признак типа элемента | Формат элемента | Признак обязательности элемента | Дополнительная информация |
| Среднесписочная численность (чел.) | СрЧисл | А | N(6) | О | |
| Код по ОКВЭД2 | ОКВЭД | А | Т(2-8) | ОК | Типовой элемент <ОКВЭДТип>. Принимает значения в соответствии с Общероссийским классификатором видов экономической деятельности |
| Номер контактного телефона | Тлф | А | Т(1-20) | Н | |
| Плательщик страховых взносов — организация | | НПЮЛ | С | О | Состав элемента представлен в таблице 4.4 | |
| Плательщик страховых взносов — индивидуальный предприниматель, глава крестьянского (фермерского) хозяйства, физическое лицо | НПФЛ | С | О | Состав элемента представлен в таблице 4.6 |
Таблица 4.4
Плательщик страховых взносов — организация (НПЮЛ)
| Наименование элемента | Сокращенное наименование (код) элемента | Признак типа элемента | Формат элемента | Признак обязательности элемента | Дополнительная информация |
| Наименование организации, обособленного подразделения | НаимОрг | А | Т(1-1000) | О | |
| ИНН организации | ИННЮЛ | А | Т(=10) | О | Типовой элемент <ИННЮЛТип> |
| КПП | КПП | А | Т(=9) | О | Типовой элемент <КППТип> |
| Сведения о реорганизованной (ликвидированной) организации | СвРеоргЮЛ | С | Н | Состав элемента представлен в таблице 4.5 |
Таблица 4.5
Сведения о реорганизованной (ликвидированной) организации (СвРеоргЮЛ)
| Наименование элемента | Сокращенное наименование(код) элемента | Признак типа элемента | Формат элемента | Признак обязательности элемента | Дополнительная информация |
| Код формы реорганизации (ликвидация) / лишения полномочий (закрытия) обособленного подразделения | ФормРеорг | А | Т(=1) | ОК | Принимает значение в соответствии с приложением N 2 «Коды форм реорганизации (ликвидации) организации, лишения полномочий (закрытия) обособленного подразделения» к Порядку заполнения, а именно: 0 — ликвидация | 1 — преобразование | 2 — слияние | 3 — разделение | 4 — выделение | 5 — присоединение | 6 — разделение с одновременным присоединением | 7 — выделение с одновременным присоединением | 9 — лишение полномочий (закрытие) обособленного подразделения |
| ИНН реорганизованной организации / лишенного полномочий (закрытого) обособленного подразделения | ИННЮЛ | А | Т(=10) | НУ | Типовой элемент <ИННЮЛТип>. Элемент обязателен при <ФормРеорг> = 1|2|3|4|5|6|7|9 |
| КПП реорганизованной организации / лишенного полномочий (закрытого) обособленного подразделения | КПП | А | Т(=9) | НУ | Типовой элемент <КППТип>. Элемент обязателен при <ФормРеорг> =1|2|3|4|5|6|7|9 |
Таблица 4.6
Плательщик страховых взносов — индивидуальный предприниматель, глава крестьянского (фермерского) хозяйства, физическое лицо (НПФЛ)
| Наименование элемента | Сокращенное наименование (код) элемента | Признак типа элемента | Формат элемента | Признак обязательности элемента | Дополнительная информация |
| ИНН физического лица | ИННФЛ | А | Т(=12) | О | Типовой элемент <ИННФЛТип> |
| Фамилия, имя, отчество индивидуального предпринимателя, главы крестьянского (фермерского) хозяйства, физического лица | ФИО | С | О | Типовой элемент <ФИОТип>. Состав элемента представлен в таблице 4.67 |
Таблица 4.7
Сведения о лице, подписавшем документ (Подписант)
| Наименование элемента | Сокращенное наименование (код) элемента | Признак типа элемента | Формат элемента | Признак обязательности элемента | Дополнительная информация |
| Признак лица, подписавшего документ | ПрПодп | А | Т(=1) | ОК | Принимает значение: 1 — плательщик страховых взносов 2 — представитель плательщика страховых взносов |
| Фамилия, имя, отчество | ФИО | С | НУ | Типовой элемент <ФИОТип>. Состав элемента представлен в таблице 4.67. Элемент обязателен при выполнении одного из условий: — <ПрПодп> = 2 | — <ПрПодп> = 1 и наличие <НПЮЛ> | |
| Сведения о представителе плательщика страховых взносов | СвПред | С | НУ | Состав элемента представлен в таблице 4.8. Элемент обязателен при <ПрПодп> = 2 |
Таблица 4.8
Сведения о представителе плательщика страховых взносов (СвПред)
| Наименование элемента | Сокращенное наименование (код) элемента | Признак типа элемента | Формат элемента | Признак обязательности элемента | Дополнительная информация |
| Наименование и реквизиты документа, подтверждающего полномочия представителя | НаимДок | А | Т(1-120) | О | |
| Наименование организации — представителя плательщика | НаимОрг | А | Т(1-1000) | Н |
Таблица 4.9
Расчет по страховым взносам (РасчетСВ)
| Наименование элемента | Сокращенное наименование (код) элемента | Признак типа элемента | Формат элемента | Признак обязательности элемента | Дополнительная информация |
| Сводные данные об обязательствах плательщика страховых взносов | ОбязПлатСВ | С | НУ | Состав элемента представлен в таблице 4.10. Элемент необязателен при значении элемента <ПоМесту>=124 и <ПоМесту>=240 и обязателен при всех других значениях элемента <ПоМесту> | |
| Сводные данные об обязательствах плательщиков страховых взносов — глав крестьянских (фермерских) хозяйств | ОбязПлатСВ_КФХ | С | НУ | Состав элемента представлен в таблице 4.43. Элемент обязателен только при значении элемента <ПоМесту>=124 и <ПоМесту>=240 и отсутствует при всех других значениях элемента <ПоМесту> | |
| Персонифицированные сведения о застрахованных лицах | ПерсСвСтрахЛиц | С | НМ | Состав элемента представлен в таблице 4.46 |
Таблица 4.10
Сводные данные об обязательствах плательщика страховых взносов (ОбязПлатСВ)
| Наименование элемента | Сокращенное наименование (код) элемента | Признак типа элемента | Формат элемента | Признак обязательности элемента | Дополнительная информация |
| Тип плательщика (код) | ТипПлат | А | Т(=1) | ОК | Принимает значение: 1 — выплаты и иные вознаграждения в пользу физических лиц в последние три месяца расчетного (отчетного) периода фактически осуществлялись 2 — выплаты и иные вознаграждения в пользу физических лиц в последние три месяца расчетного (отчетного) периода фактически не осуществлялись |
| Код по ОКТМО | ОКТМО | А | Т(=8)| Т(=11) | ОК | Типовой элемент <ОКТМОТип>. Принимает значения в соответствии с Общероссийским классификатором территорий муниципальных образований |
| Сумма страховых взносов на обязательное пенсионное страхование, подлежащая уплате | УплПерОПС | С | О | Типовой элемент <СВУплПерТип>. Состав элемента представлен в таблице 4.53 | |
| Сумма страховых взносов на обязательное медицинское страхование, подлежащая уплате | УплПерОМС | С | О | Типовой элемент <СВУплПерТип>. Состав элемента представлен в таблице 4.53 | |
| Сумма страховых взносов на обязательное пенсионное страхование по дополнительному тарифу, подлежащая уплате | УплПерОПСДоп | С | НМ | Типовой элемент <СВУплПерТип>. Состав элемента представлен в таблице 4.53 | |
| Сумма страховых взносов на дополнительное социальное обеспечение, подлежащая уплате | УплПерДСО | С | НМ | Типовой элемент <СВУплПерТип>. Состав элемента представлен в таблице 4.53 | |
| Сумма страховых взносов на обязательное социальное страхование на случай временной нетрудоспособности и в связи с материнством, подлежащая уплате / Сумма превышения произведенных плательщиком расходов на выплату страхового обеспечения над исчисленными страховыми взносами на обязательное социальное страхование на случай временной нетрудоспособности и в связи с материнством | УплПревОСС | С | О | Состав элемента представлен в таблице 4.11 | |
| Расчет сумм страховых взносов на обязательное пенсионное страхование и обязательное медицинское страхование к разделу 1 | РасчСВ_ОПС_ОМС | С | НМУ | Состав элемента представлен в таблице 4.14. Элемент обязателен при значении элемента <ТипПлат> = 1 | |
| Расчет сумм страховых взносов на дополнительное социальное обеспечение членов летных экипажей воздушных судов гражданской авиации, а также для отдельных категорий работников организаций угольной промышленности к разделу 1 | РасчСВ_ДСО | С | НМ | Состав элемента представлен в таблице 4.20 | |
| Расчет сумм страховых взносов на обязательное социальное страхование на случай временной нетрудоспособности и в связи с материнством к разделу 1 | РасчСВ_ОСС.ВНМ | С | НУ | Состав элемента представлен в таблице 4.21. Элемент обязателен при значении элемента <ТипПлат> = 1 | |
| Расходы по обязательному социальному страхованию на случай временной нетрудоспособности и в связи с материнством и расходы, осуществляемые в соответствии с законодательством Российской Федерации, к разделу 1 | РасхОССЗак | С | Н | Состав элемента представлен в таблице 4.24 | |
| Выплаты, произведенные за счет средств, финансируемых из федерального бюджета, к разделу 1 | ВыплФинФБ | С | Н | Состав элемента представлен в таблице 4.25 | |
| Расчет соответствия условиям применения пониженного тарифа страховых взносов плательщиками, указанными в подпункте 3 пункта 1 статьи 427 Налогового кодекса Российской Федерации, к разделу | | ПравТариф3.1.427 | С | НУ | Состав элемента представлен в таблице 4.29. Элемент может присутствовать только при значении элемента <ОтчетГод> < 2021 (из таблицы 4.2) | |
| Расчет соответствия условиям применения пониженного тарифа страховых взносов плательщиками, указанными в подпункте 3 (подпункте 18) пункта 1 статьи 427 Налогового кодекса Российской Федерации, к разделу 1 | ПравТариф3_18.1.427 | С | НМУ | Состав элемента представлен в таблице 4.32. Элемент может присутствовать только при значении элемента <ОтчетГод> >= 2021 (из таблицы 4.2) | |
| Расчет соответствия условиям применения пониженного тарифа страховых взносов плательщиками, указанными в подпункте 7 пункта 1 статьи 427 Налогового кодекса Российской Федерации, к разделу 1 | ПравТариф7.1.427 | С | Н | Состав элемента представлен в таблице 4.35 | |
| Расчет соответствия условиям применения пониженного тарифа страховых взносов плательщиками, указанными в подпункте 15 пункта 1 статьи 427 Налогового кодекса Российской Федерации, к разделу 1 | ПравТариф15.1.427 | С | Н | Состав элемента представлен в таблице 4.36 | |
| Сведения, необходимые для применения тарифа страховых взносов, установленного абзацем вторым подпункта 2 пункта 2 статьи 425 Налогового кодекса Российской Федерации, к разделу 1 | СвПримТариф2.2.425 | С | Н | Состав элемента представлен в таблице 4.38 | |
| Сведения, необходимые для применения положений подпункта 1 пункта 3 статьи 422 Налогового кодекса Российской Федерации организациями, осуществляющими выплаты и иные вознаграждения в пользу обучающихся в профессиональных образовательных организациях, образовательных организациях высшего образования по очной форме обучения за деятельность, осуществляемую в студенческом отряде (включенном в федеральный или региональный реестр молодежных и детских объединений, пользующихся государственной поддержкой) по трудовым договорам или по гражданско-правовым договорам, предметом которых являются выполнение работ и (или) оказание услуг, к разделу 1 | СвПримТариф1.3.422 | С | Н | Состав элемента представлен в таблице 4.40 |
Таблица 4.11
Сумма страховых взносов на обязательное социальное страхование на случай временной нетрудоспособности и в связи с материнством, подлежащая уплате / Сумма превышения произведенных плательщиком расходов на выплату страхового обеспечения над исчисленными страховыми взносами на обязательное социальное страхование на случай временной нетрудоспособности и в связи с материнством (УплПревОСС)
| Наименование элемента | Сокращенное наименование (код) элемента | Признак типа элемента | Формат элемента | Признак обязательности элемента | Дополнительная информация |
| Код бюджетной классификации | КБК | А | Т(=20) | ОК | Типовой элемент <КБКТип> |
| Сумма страховых взносов на обязательное социальное страхование на случай временной нетрудоспособности и в связи с материнством, подлежащая уплате | УплПерОСС | С | Н | Состав элемента представлен в таблице 4.12 | |
| Сумма превышения произведенных плательщиком расходов на выплату страхового обеспечения над исчисленными страховыми взносами на обязательное социальное страхование на случай временной нетрудоспособности и в связи с материнством | ПревРасхОСС | С | Н | Состав элемента представлен в таблице 4.13 |
Таблица 4.12
Сумма страховых взносов на обязательное социальное страхование на случай временной нетрудоспособности и в связи с материнством, подлежащая уплате (УплПерОСС)
| Наименование элемента | Сокращенное наименование (код) элемента | Признак типа элемента | Формат элемента | Признак обязательности элемента | Дополнительная информация |
| Сумма страховых взносов, подлежащая уплате за расчетный (отчетный) период | СумСВУплПер | А | N(17.2) | НУ | Элемент обязателен при отсутствии элемента <ПревРасхСВПер> (из таблицы 4.13). Принимает значения от 0 и более |
| Сумма страховых взносов, подлежащая уплате за первый из последних трех месяцев расчетного (отчетного) периода | СумСВУпл1М | А | N(17.2) | НУ | Элемент обязателен при отсутствии элемента <ПревРасхСВ1М> (из таблицы 4.13). Принимает значения от 0 и более |
| Сумма страховых взносов, подлежащая уплате за второй из последних трех месяцев расчетного (отчетного) периода | СумСВУпл2М | А | N(17.2) | НУ | Элемент обязателен при отсутствии элемента <ПревРасхСВ2М> (из таблицы 4.13). Принимает значения от 0 и более |
| Сумма страховых взносов, подлежащая уплате за третий из последних трех месяцев расчетного (отчетного) периода | СумСВУпл3М | А | N(17.2) | НУ | Элемент обязателен при отсутствии элемента <ПревРасхСВ3М> (из таблицы 4.13). Принимает значения от 0 и более |
Таблица 4.13
Сумма превышения произведенных плательщиком расходов на выплату страхового обеспечения над исчисленными страховыми взносами на обязательное социальное страхование на случай временной нетрудоспособности и в связи с материнством (ПревРасхОСС)
| Наименование элемента | Сокращенное наименование (код) элемента | Признак типа элемента | Формат элемента | Признак обязательности элемента | Дополнительная информация |
| Сумма превышения расходов над исчисленными страховыми взносами за расчетный (отчетный) период | ПревРасхСВПер | А | N(17.2) | НУ | Элемент обязателен при отсутствии элемента <СумСВУплПер> (из таблицы 4.12). Принимает значения от 0 и более |
| Сумма превышения расходов над исчисленными страховыми взносами за первый из последних трех месяцев расчетного (отчетного) периода | ПревРасхСВ1М | А | N(17.2) | НУ | Элемент обязателен при отсутствии элемента <СумСВУпл1М> (из таблицы 4.12). Принимает значения от 0 и более. Элемент должен принимать значение 0 при значении элемента <ТипПлат>=2 (из таблицы 4.10) |
| Сумма превышения расходов над исчисленными страховыми взносами за второй из последних трех месяцев расчетного (отчетного) периода | ПревРасхСВ2М | А | N(17.2) | НУ | Элемент обязателен при отсутствии элемента <СумСВУпл2М> (из таблицы 4.12). Принимает значения от 0 и более. Элемент должен принимать значение 0 при значении элемента <ТипПлат>=2 (из таблицы 4.10) |
| Сумма превышения расходов над исчисленными страховыми взносами за третий из последних трех месяцев расчетного (отчетного) периода | ПревРасхСВ3М | А | N(17.2) | НУ | Элемент обязателен при отсутствии элемента <СумСВУпл3М> (из таблицы 4.12). Принимает значения от 0 и более. Элемент должен принимать значение 0 при значении элемента <ТипПлат>=2 (из таблицы 4.10) |
Таблица 4.14
Расчет сумм страховых взносов на обязательное пенсионное страхование и обязательное медицинское страхование к разделу 1 (РасчСВ_ОПС_ОМС)
| Наименование элемента | Сокращенное наименование (код) элемента | Признак типа элемента | Формат элемента | Признак обязательности элемента | Дополнительная информация |
| Код тарифа плательщика | ТарифПлат | А | Т(=2) | ОК | Принимает значения в соответствии с приложением N 5 «Коды тарифа плательщика страховых взносов» к Порядку заполнения |
| Расчет сумм страховых взносов на обязательное пенсионное страхование | РасчСВ_ОПС | С | О | Состав элемента представлен в таблице 4.15 | |
| Расчет сумм страховых взносов на обязательное медицинское страхование | РасчСВ_ОМС | С | О | Состав элемента представлен в таблице 4.16 | |
| Расчет сумм страховых взносов на обязательное пенсионное страхование по дополнительному тарифу для отдельных категорий плательщиков страховых взносов, указанных в статье 428 Налогового кодекса Российской Федерации | РасчСВ_ОПС428 | С | Н | Состав элемента представлен в таблице 4.17 |
Таблица 4.15
Расчет сумм страховых взносов на обязательное пенсионное страхование (РасчСВ_ОПС)
| Наименование элемента | Сокращенное наименование (код) элемента | Признак типа элемента | Формат элемента | Признак обязательности элемента | Дополнительная информация |
| Количество застрахованных лиц, всего (чел.) | КолСтрахЛицВс | С | О | Типовой элемент <КолЛицТип>. Состав элемента представлен в таблице 4.54 | |
| Количество физических лиц, с выплат которым исчислены страховые взносы, всего (чел.) | КолЛицНачСВВс | С | О | Типовой элемент <КолЛицТип>. Состав элемента представлен в таблице 4.54 | |
| Количество физических лиц, с выплат которым исчислены страховые взносы, в том числе в размере, превышающем предельную величину базы для начисления страховых взносов на обязательное пенсионное страхование (чел.) | ПревБазОПС | С | О | Типовой элемент <КолЛицТип>. Состав элемента представлен в таблице 4.54 | |
| Сумма выплат и иных вознаграждений, начисленных в пользу физических лиц в соответствии со статьей 420 Налогового кодекса Российской Федерации | ВыплНачислФЛ | С | О | Типовой элемент <СвСум1Тип>. Состав элемента представлен в таблице 4.55 | |
| Сумма, не подлежащая обложению страховыми взносами в соответствии со статьей 422 Налогового кодекса Российской Федерации и международными договорами | НеОбложенСВ | С | О | Типовой элемент <СвСум1Тип>. Состав элемента представлен в таблице 4.55 | |
| Сумма расходов, принимаемая к вычету в соответствии с пунктом 8 статьи 421 Налогового кодекса Российской Федерации | РасхПринВыч | С | О | Типовой элемент <СвСум1Тип>. Состав элемента представлен в таблице 4.55 | |
| База для исчисления страховых взносов | БазНачислСВ | С | О | Типовой элемент <СвСум1Тип>. Состав элемента представлен в таблице 4.55 | |
| База для исчисления страховых взносов, в том числе в размере, превышающем предельную величину базы для исчисления страховых взносов на обязательное пенсионное страхование | БазПревышОПС | С | О | Типовой элемент <СвСум1Тип>. Состав элемента представлен в таблице 4.55 | |
| Исчислено страховых взносов | НачислСВ | С | О | Типовой элемент <СвСум1Тип>. Состав элемента представлен в таблице 4.55 | |
| Исчислено страховых взносов, в том числе с базы, не превышающей предельную величину базы для исчисления страховых взносов на обязательное пенсионное страхование | НачислСВНеПрев | С | О | Типовой элемент <СвСум1Тип>. Состав элемента представлен в таблице 4.55 | |
| Исчислено страховых взносов, в том числе с базы, превышающей предельную величину базы для исчисления страховых взносов на обязательное пенсионное страхование | НачислСВПрев | С | О | Типовой элемент <СвСум1Тип>. Состав элемента представлен в таблице 4.55 |
Таблица 4.16
Расчет сумм страховых взносов на обязательное медицинское страхование (РасчСВ_ОМС)
| Наименование элемента | Сокращенное наименование (код) элемента | Признак типа элемента | Формат элемента | Признак обязательности элемента | Дополнительная информация |
| Количество застрахованных лиц, всего (чел.) | КолСтрахЛицВс | С | О | Типовой элемент <КолЛицТип>. Состав элемента представлен в таблице 4.54 | |
| Количество физических лиц, с выплат которым исчислены страховые взносы, всего (чел.) | КолЛицНачСВВс | С | О | Типовой элемент <КолЛицТип>. Состав элемента представлен в таблице 4.54 | |
| Сумма выплат и иных вознаграждений, начисленных в пользу физических лиц в соответствии со статьей 420 Налогового кодекса Российской Федерации | ВыплНачислФЛ | С | О | Типовой элемент <СвСум1Тип>. Состав элемента представлен в таблице 4.55 | |
| Сумма, не подлежащая обложению страховыми взносами в соответствии с пунктом 1 и пунктом 2 статьи 422 Налогового кодекса Российской Федерации | НеОбложенСВ | С | О | Типовой элемент <СвСум1Тип>. Состав элемента представлен в таблице 4.55 | |
| Сумма расходов, принимаемая к вычету в соответствии с пунктом 8 статьи 421 Налогового кодекса Российской Федерации | РасхПринВыч | С | О | Типовой элемент <СвСум1Тип>. Состав элемента представлен в таблице 4.55 | |
| База для исчисления страховых взносов | БазНачислСВ | С | О | Типовой элемент <СвСум1Тип>. Состав элемента представлен в таблице 4.55 | |
| Исчислено страховых взносов | НачислСВ | С | О | Типовой элемент <СвСум1Тип>. Состав элемента представлен в таблице 4.55 |
Таблица 4.17
Расчет сумм страховых взносов на обязательное пенсионное страхование по дополнительному тарифу для отдельных категорий плательщиков страховых взносов, указанных в статье 428 Налогового кодекса Российской Федерации (РасчСВ_ОПС428)
| Наименование элемента | Сокращенное наименование (код) элемента | Признак типа элемента | Формат элемента | Признак обязательности элемента | Дополнительная информация |
| Расчет сумм страховых взносов на обязательное пенсионное страхование по дополнительному тарифу для отдельных категорий плательщиков страховых взносов, указанных в пунктах 1 и 2 статьи 428 Налогового кодекса Российской Федерации | РасчСВ_428.1-2 | С | НМ | Состав элемента представлен в таблице 4.18 | |
| Расчет сумм страховых взносов на обязательное пенсионное страхование по дополнительному тарифу для отдельных категорий плательщиков страховых взносов, указанных в пункте 3 статьи 428 Налогового Кодекса Российской Федерации | РасчСВ_428.3 | С | НМ | Состав элемента представлен в таблице 4.19 |
Таблица 4.18
Расчет сумм страховых взносов на обязательное пенсионное страхование по дополнительному тарифу для отдельных категорий плательщиков страховых взносов, указанных в пунктах 1 и 2 статьи 428 Налогового кодекса Российской Федерации (РасчСВ_428.1-2)
| Наименование элемента | Сокращенное наименование (код) элемента | Признак типа элемента | Формат элемента | Признак обязательности элемента | Дополнительная информация |
| Признак основания исчисления сумм страховых взносов по дополнительному тарифу | ПрОснСВДоп | А | Т(=1) | ОК | Принимает значения: 1 — в соответствии с пунктом 1 статьи 428 Налогового кодекса Российской Федерации | 2 — в соответствии с пунктом 2 статьи 428 Налогового кодекса Российской Федерации |
| Количество физических лиц, с выплат и иных вознаграждений которым исчислены страховые взносы по дополнительному тарифу (чел.) | КолЛицНачСВ | С | О | Типовой элемент <КолЛицТип>. Состав элемента представлен в таблице 4.54 | |
| Сумма выплат и иных вознаграждений, начисленных в пользу физических лиц в соответствии со статьей 420 Налогового кодекса Российской Федерации | ВыплНачислФЛ | С | О | Типовой элемент <СвСум1Тип>. Состав элемента представлен в таблице 4.55 | |
| Сумма, не подлежащая обложению страховыми взносами в соответствии со статьей 422 Налогового кодекса Российской Федерации | НеОбложенСВ | С | О | Типовой элемент <СвСум1Тип>. Состав элемента представлен в таблице 4.55 | |
| База для исчисления страховых взносов по дополнительному тарифу | БазНачислСВДоп | С | О | Типовой элемент <СвСум1Тип>. Состав элемента представлен в таблице 4.55 | |
| Исчислено страховых взносов по дополнительному тарифу | НачислСВДоп | С | О | Типовой элемент <СвСум1Тип>. Состав элемента представлен в таблице 4.55 |
Таблица 4.19
Расчет сумм страховых взносов на обязательное пенсионное страхование по дополнительному тарифу для отдельных категорий плательщиков страховых взносов, указанных в пункте 3 статьи 428 Налогового Кодекса Российской Федерации (РасчСВ_428.3)
| Наименование элемента | Сокращенное наименование (код) элемента | Признак типа элемента | Формат элемента | Признак обязательности элемента | Дополнительная информация |
| Код основания исчисления | КодОснов | А | Т(=1) | ОК | Принимает значения: 1 — в отношении выплат и иных вознаграждений в пользу физических лиц, занятых на соответствующих видах работ, указанных в пункте 1 части 1 статьи 30 Федерального закона от 28 декабря 2013 года N 400-ФЗ «О страховых пенсиях» | 2 — в отношении выплат и иных вознаграждений в пользу физических лиц, занятых на соответствующих видах работ, указанных в пунктах 2 — 18 части 1 статьи 30 Федерального закона от 28 декабря 2013 года N 400-ФЗ «О страховых пенсиях» |
| Код класса условий труда | КласУслТруд | А | Т(=1) | ОК | Принимает значения: 1 — опасный, подкласс условий труда — 4 | 2 — вредный, подкласс условий труда — 3,4 | 3 — вредный, подкласс условий труда — 3,3 | 4 — вредный, подкласс условий труда — 3,2 | 5 — вредный, подкласс условий труда — 3,1 |
| Количество физических лиц, с выплат и иных вознаграждений которым исчислены страховые взносы по дополнительному тарифу (чел.) | КолЛицНачСВ | С | О | Типовой элемент <КолЛицТип>. Состав элемента представлен в таблице 4.54 | |
| Сумма выплат и иных вознаграждений, начисленных в пользу физических лиц в соответствии со статьей 420 Налогового кодекса Российской Федерации | ВыплНачислФЛ | С | О | Типовой элемент <СвСум1Тип>. Состав элемента представлен в таблице 4.55 | |
| Сумма, не подлежащая обложению страховыми взносами в соответствии со статьей 422 Налогового кодекса Российской Федерации | НеОбложенСВ | С | О | Типовой элемент <СвСум1Тип>. Состав элемента представлен в таблице 4.55 | |
| База для исчисления страховых взносов по дополнительному тарифу | БазНачислСВДоп | С | О | Типовой элемент <СвСум1Тип>. Состав элемента представлен в таблице 4.55 | |
| Исчислено страховых взносов по дополнительному тарифу | НачислСВДоп | С | О | Типовой элемент <СвСум1Тип>. Состав элемента представлен в таблице 4.55 |
Таблица 4.20
Расчет сумм страховых взносов на дополнительное социальное обеспечение членов летных экипажей воздушных судов гражданской авиации, а также для отдельных категорий работников организаций угольной промышленности к разделу 1 (РасчСВ_ДСО)
| Наименование элемента | Сокращенное наименование (код) элемента | Признак типа элемента | Формат элемента | Признак обязательности элемента | Дополнительная информация |
| Код основания исчисления страховых взносов на дополнительное социальное обеспечение | ПрРасчСум | А | Т(=1) | ОК | Принимает значения: 1 — расчет сумм страховых взносов на дополнительное социальное обеспечение членов летных экипажей воздушных судов гражданской авиации | 2 — расчет сумм страховых взносов на дополнительное социальное обеспечение отдельных категорий работников организаций угольной промышленности |
| Количество физических лиц, с выплат и иных вознаграждений которым исчислены страховые взносы на дополнительное социальное обеспечение (чел.) | КолЛицНачСВ | С | О | Типовой элемент <КолЛицТип>. Состав элемента представлен в таблице 4.54 | |
| Сумма выплат и иных вознаграждений, начисленных в пользу физических лиц в соответствии со статьей 420 Налогового кодекса Российской Федерации | ВыплНачислФЛ | С | О | Типовой элемент <СвСум1Тип>. Состав элемента представлен в таблице 4.55 | |
| Сумма, не подлежащая обложению страховыми взносами в соответствии со статьей 422 Налогового кодекса Российской Федерации | НеОбложенСВ | С | О | Типовой элемент <СвСум1Тип>. Состав элемента представлен в таблице 4.55 | |
| База для исчисления страховых взносов на дополнительное социальное обеспечение | БазНачислСВДСО | С | О | Типовой элемент <СвСум1Тип>. Состав элемента представлен в таблице 4.55 | |
| Исчислено страховых взносов на дополнительное социальное обеспечение | НачислСВДСО | С | О | Типовой элемент <СвСум1Тип>. Состав элемента представлен в таблице 4.55 |
Таблица 4.21
Расчет сумм страховых взносов на обязательное социальное страхование на случай временной нетрудоспособности и в связи с материнством к разделу 1 (РасчСВ_ОСС.ВНМ)
| Наименование элемента | Сокращенное наименование (код) элемента | Признак типа элемента | Формат элемента | Признак обязательности элемента | Дополнительная информация |
| Расчет сумм страховых взносов на обязательное социальное страхование на случай временной нетрудоспособности и в связи с материнством по коду тарифа плательщика | РасчСВ_ОСС.ВНМКод | С | ОМ | Состав элемента представлен в таблице 4.22 | |
| Произведено расходов на выплату страхового обеспечения | ПроизвРасхСО | С | О | Типовой элемент <СвСум1Тип>. Состав элемента представлен в таблице 4.55 | |
| Возмещено ФСС расходов на выплату страхового обеспечения | ВозмРасхСО | С | О | Типовой элемент <СвСум1Тип>. Состав элемента представлен в таблице 4.55 | |
| Сумма страховых взносов, подлежащая уплате (сумма превышения произведенных расходов над исчисленными страховыми взносами) | УплСВПрев | С | О | Состав элемента представлен в таблице 4.23 |
Таблица 4.22
Расчет сумм страховых взносов на обязательное социальное страхование на случай временной нетрудоспособности и в связи с материнством по коду тарифа плательщика (РасчСВ_ОСС.ВНМКод)
| Наименование элемента | Сокращенное наименование (код) элемента | Признак типа элемента | Формат элемента | Признак обязательности элемента | Дополнительная информация |
| Код тарифа плательщика | ТарифПлат | А | Т(=2) | ОК | Принимает значения в соответствии с приложением N 5 «Коды тарифа плательщика страховых взносов» к Порядку заполнения |
| Признак выплат | ПризВыпл | А | Т(=1) | ОК | Принимает значения: 1 — прямые выплаты | 2 — зачетная система |
| Количество застрахованных лиц, всего (чел.) | КолСтрахЛицВс | С | О | Типовой элемент <КолЛицТип>. Состав элемента представлен в таблице 4.54 | |
| Количество физических лиц, с выплат которым исчислены страховые взносы, всего (чел.) | КолЛицНачСВВс | С | О | Типовой элемент <КолЛицТип>. Состав элемента представлен в таблице 4.54 | |
| Сумма выплат и иных вознаграждений, начисленных в пользу физических лиц в соответствии со статьей 420 Налогового кодекса Российской Федерации | ВыплНачислФЛ | С | О | Типовой элемент <СвСум1Тип>. Состав элемента представлен в таблице 4.55 | |
| Сумма, не подлежащая обложению страховыми взносами в соответствии со статьей 422 Налогового кодекса Российской Федерации | НеОбложенСВ | С | О | Типовой элемент <СвСум1Тип>. Состав элемента представлен в таблице 4.55 | |
| Сумма, превышающая предельную величину базы для исчисления страховых взносов | БазПревышСВ | С | О | Типовой элемент <СвСум1Тип>. Состав элемента представлен в таблице 4.55 | |
| База для исчисления страховых взносов | БазНачислСВ | С | О | Типовой элемент <СвСум1Тип>. Состав элемента представлен в таблице 4.55 | |
| База для исчисления страховых взносов, из них сумма выплат и иных вознаграждений, начисленных в пользу иностранных граждан и лиц без гражданства, временно пребывающих в Российской Федерации, кроме лиц, являющихся гражданами государств — членов Евразийского экономического союза | БазНачислСВИн | С | О | Типовой элемент <СвСум1Тип>. Состав элемента представлен в таблице 4.55 | |
| Исчислено страховых взносов | НачислСВ | С | О | Типовой элемент <СвСум1Тип>. Состав элемента представлен в таблице 4.55 |
Таблица 4.23
Сумма страховых взносов, подлежащая уплате (сумма превышения произведенных расходов над исчисленными страховыми взносами) (УплСВПрев)
| Наименование элемента | Сокращенное наименование (код) элемента | Признак типа элемента | Формат элемента | Признак обязательности элемента | Дополнительная информация |
| Всего с начала расчетного периода | УплВсегоПер | С | О | Типовой элемент <УплСВПревТип>. Состав элемента представлен в таблице 4.56 | |
| В том числе 1 месяц из последних трех месяцев расчетного (отчетного) периода | Упл1Посл3М | С | О | Типовой элемент <УплСВПревТип>. Состав элемента представлен в таблице 4.56 | |
| В том числе 2 месяц из последних трех месяцев расчетного (отчетного) периода | Упл2Посл3М | С | О | Типовой элемент <УплСВПревТип>. Состав элемента представлен в таблице 4.56 | |
| В том числе 3 месяц из последних трех месяцев расчетного (отчетного) периода | Упл3Посл3М | с | О | Типовой элемент <УплСВПревТип>. Состав элемента представлен в таблице 4.56 |
Таблица 4.24
Расходы по обязательному социальному страхованию на случай временной нетрудоспособности и в связи с материнством и расходы, осуществляемые в соответствии с законодательством Российской Федерации, к разделу 1 (РасхОССЗак)
| Наименование элемента | Сокращенное наименование (код) элемента | Признак типа элемента | Формат элемента | Признак обязательности элемента | Дополнительная информация |
| Пособия по временной нетрудоспособности (без учета пособий, выплаченных в пользу работающих иностранных граждан и лиц без гражданства, временно пребывающих в Российской Федерации, кроме лиц, являющихся гражданами государств — членов Евразийского экономического союза) | ПосВрНетр | С | Н | Типовой элемент <РасхОСС1Тип>. Состав элемента представлен в таблице 4.57 | |
| Пособия по временной нетрудоспособности (без учета пособий, выплаченных в пользу работающих иностранных граждан и лиц без гражданства, временно пребывающих в Российской Федерации, кроме лиц, являющихся гражданами государств — членов Евразийского экономического союза), из них по внешнему совместительству | ПосВрНетрСов | С | Н | Типовой элемент <РасхОСС1Тип>. Состав элемента представлен в таблице 4.57 | |
| Пособия по временной нетрудоспособности работающим иностранным гражданам и лицам без гражданства, временно пребывающим в Российской Федерации, кроме лиц, являющихся гражданами государств — членов Евразийского экономического союза | ПосВрНетрИн | С | Н | Типовой элемент <РасхОСС2Тип>. Состав элемента представлен в таблице 4.58 | |
| Пособия по временной нетрудоспособности работающим иностранным гражданам и лицам без гражданства, временно пребывающим в Российской Федерации, кроме лиц, являющихся гражданами государств — членов Евразийского экономического союза, из них по внешнему совместительству | ПосВрНетрИнСов | С | Н | Типовой элемент <РасхОСС2Тип>. Состав элемента представлен в таблице 4.58 | |
| По беременности и родам | БеремРод | С | Н | Типовой элемент <РасхОСС1Тип>. Состав элемента представлен в таблице 4.57 | |
| По беременности и родам, из них по внешнему совместительству | БеремРодСов | С | Н | Типовой элемент <РасхОСС1Тип>. Состав элемента представлен в таблице 4.57 | |
| Единовременное пособие женщинам, вставшим на учет в медицинских организациях в ранние сроки беременности | ЕдПосРанБерем | С | Н | Типовой элемент <РасхОСС3Тип>. Состав элемента представлен в таблице 4.59 | |
| Единовременное пособие при рождении ребенка | ЕдПосРожд | С | Н | Типовой элемент <РасхОСС3Тип>. Состав элемента представлен в таблице 4.59 | |
| Ежемесячное пособие по уходу за ребенком | ЕжПосУходРеб | С | Н | Типовой элемент <РасхОСС1Тип>. Состав элемента представлен в таблице 4.57 | |
| Ежемесячное пособие по уходу за первым ребенком | ЕжПосУходРеб1 | С | Н | Типовой элемент <РасхОСС1Тип>. Состав элемента представлен в таблице 4.57 | |
| Ежемесячное пособие по уходу за вторым и последующими детьми | ЕжПосУходРеб2 | С | Н | Типовой элемент <РасхОСС1Тип>. Состав элемента представлен в таблице 4.57 | |
| Оплата дополнительных выходных дней для ухода за детьми- инвалидами | ОплДопВыхИнв | С | Н | Типовой элемент <РасхОСС5Тип>. Состав элемента представлен в таблице 4.61 | |
| Страховые взносы, исчисленные на оплату дополнительных выходных дней для ухода за детьми- инвалидами | СВДопУходИнв | С | Н | Типовой элемент <РасхОСС4Тип>. Состав элемента представлен в таблице 4.60 | |
| Социальное пособие на погребение или возмещение стоимости гарантированного перечня услуг по погребению | СоцПосПогреб | С | Н | Типовой элемент <РасхОСС2Тип>. Состав элемента представлен в таблице 4.58 | |
| Итого | Итого | С | О | Типовой элемент <РасхОСС4Тип>. Состав элемента представлен в таблице 4.60 | |
| Справочно: начисленные и невыплаченные пособия | НачНевыплПос | С | Н | Типовой элемент <РасхОСС4Тип>. Состав элемента представлен в таблице 4.60 |
Таблица 4.25
Выплаты, произведенные за счет средств, финансируемых из федерального бюджета, к разделу 1 (ВыплФинФБ)
| Наименование элемента | Сокращенное наименование (код) элемента | Признак типа элемента | Формат элемента | Признак обязательности элемента | Дополнительная информация |
| Выплаты, финансируемые за счет средств федерального бюджета, в размерах сверх установленных законодательством Российской Федерации об обязательном социальном страховании, гражданам, пострадавшим вследствие катастрофы на Чернобыльской АЭС | ЧернобАЭС | С | Н | Типовой элемент <ВыпФинФБТип>. Состав элемента представлен в таблице 4.62 | |
| Выплаты, финансируемые за счет средств федерального бюджета, в размерах сверх установленных законодательством Российской Федерации об обязательном социальном страховании, гражданам, пострадавшим вследствие аварии на производственном объединении «Маяк» | ПОМаяк | С | Н | Типовой элемент <ВыпФинФБТип>. Состав элемента представлен в таблице 4.62 | |
| Выплаты, финансируемые за счет средств федерального бюджета, в размерах сверх установленных законодательством Российской Федерации об обязательном социальном страховании, гражданам, пострадавшим вследствие ядерных испытаний на Семипалатинском полигоне | СемипалатПолигон | С | Н | Состав элемента представлен в таблице 4.26 | |
| Выплаты, финансируемые за счет средств федерального бюджета, в размерах сверх установленных законодательством Российской Федерации об обязательном социальном страховании лицам из подразделений особого риска, а также лицам, получившим или перенесшим лучевую болезнь или ставшим инвалидами вследствие радиационных аварий, кроме Чернобыльской АЭС | ПодрОсобРиск | с | Н | Типовой элемент <ВыпФинФБТип>. Состав элемента представлен в таблице 4.62 | |
| Дополнительные выплаты пособий по временной нетрудоспособности, по беременности и родам, связанные с зачетом в страховой стаж застрахованного лица периодов службы, в течение которых гражданин не подлежал обязательному социальному страхованию на случай временной нетрудоспособности и в связи с материнством в соответствии с частью 4 статьи 3 Федерального закона от 29 декабря 2006 г. N 255-ФЗ «Об обязательном социальном страховании на случай временной нетрудоспособности и в связи с материнством» | ДопФ3255 | С | Н | Состав элемента представлен в таблице 4.27 | |
| Итого | Итого | С | О | Состав элемента представлен в таблице 4.28 |
Таблица 4.26
Выплаты, финансируемые за счет средств федерального бюджета, в размерах сверх установленных законодательством Российской Федерации об обязательном социальном страховании, гражданам, пострадавшим вследствие ядерных испытаний на Семипалатинском полигоне (СемипалатПолигон)
| Наименование элемента | Сокращенное наименование (код) элемента | Признак типа элемента | Формат элемента | Признак обязательности элемента | Дополнительная информация |
| Всего | Всего | С | О | Типовой элемент <РасхВыпл1Тип>. Состав элемента представлен в таблице 4.63 | |
| Пособие по временной нетрудоспособности | ПосВрНетр | С | О | Типовой элемент <РасхВыпл2Тип>. Состав элемента представлен в таблице 4.64 |
Таблица 4.27
Дополнительные выплаты пособий по временной нетрудоспособности, по беременности и родам, связанные с зачетом в страховой стаж застрахованного лица периодов службы, в течение которых гражданин не подлежал обязательному социальному страхованию на случай временной нетрудоспособности и в связи с материнством в соответствии с частью 4 статьи 3 Федерального закона от 29 декабря 2006 г. N 255-ФЗ «Об обязательном социальном страховании на случай временной нетрудоспособности и в связи с материнством» (ДопФ3255)
| Наименование элемента | Сокращенное наименование (код) элемента | Признак типа элемента | Формат элемента | Признак обязательности элемента | Дополнительная информация |
| Всего | Всего | С | О | Типовой элемент <РасхВыпл1Тип>. Состав элемента представлен в таблице 4.63 | |
| Пособие по временной нетрудоспособности | ПосВрНетр | С | Н | Типовой элемент <РасхВыпл2Тип>. Состав элемента представлен в таблице 4.64 | |
| Пособие по беременности и родам | ПосБеремРод | С | Н | Типовой элемент <РасхВыпл2Тип>. Состав элемента представлен в таблице 4.64 |
Таблица 4.28
Итого (Итого)
| Наименование элемента | Сокращенное наименование (код) элемента | Признак типа элемента | Формат элемента | Признак обязательности элемента | Дополнительная информация |
| Страховые взносы, исчисленные на оплату дополнительных выходных дней для ухода за детьми-инвалидами | СВВнФУходИнв | А | N(17.2) | Н | Принимает значения от 0 и более |
| Всего | Всего | С | О | Типовой элемент <РасхВыпл1Тип>. Состав элемента представлен в таблице 4.63 | |
| Пособие по временной нетрудоспособности | ПосВрНетр | С | Н | Типовой элемент <РасхВыпл2Тип>. Состав элемента представлен в таблице 4.64 | |
| Пособие по беременности и родам | ПосБеремРод | С | Н | Типовой элемент <РасхВыпл2Тип>. Состав элемента представлен в таблице 4.64 | |
| Ежемесячное пособие по уходу за ребенком, всего | ЕжПосУходРеб | С | Н | Типовой элемент <РасхВыпл2Тип>. Состав элемента представлен в таблице 4.64 | |
| Ежемесячное пособие по уходу за первым ребенком | ЕжПосУходРеб1 | С | Н | Типовой элемент <РасхВыпл2Тип>. Состав элемента представлен в таблице 4.64 | |
| Ежемесячное пособие по уходу за вторым и последующими детьми | ЕжПосУходРеб2 | С | Н | Типовой элемент <РасхВыпл2Тип>. Состав элемента представлен в таблице 4.64 | |
| Оплата дополнительных выходных дней для ухода за детьми-инвалидами | ОплДопВыхИнв | С | Н | Типовой элемент <РасхВыпл2Тип>. Состав элемента представлен в таблице 4.64 |
Таблица 4.29
Расчет соответствия условиям применения пониженного тарифа страховых взносов плательщиками, указанными в подпункте 3 пункта 1 статьи 427 Налогового кодекса Российской Федерации, к разделу 1 (ПравТариф3.1.427)
| Наименование элемента | Сокращенное наименование (код) элемента | Признак типа элемента | Формат элемента | Признак обязательности элемента | Дополнительная информация |
| Средняя численность работников / среднесписочная численность работников (чел.) по итогам 9-ти месяцев года, предшествующего году перехода организации на уплату страховых взносов по пониженным тарифам | СрЧисл_9МПр | А | N(7) | Н | |
| Средняя численность работников / среднесписочная численность работников (чел.) по итогам текущего расчетного (отчетного) периода | СрЧисл_Пер | А | N(7) | О | |
| Сумма доходов, определяемая в соответствии со статьей 248 Налогового кодекса Российской Федерации, всего по итогам 9-ти месяцев года, предшествующего году перехода организации на уплату страховых взносов по пониженным тарифам | Дох248_9МПр | А | N(15) | Н | Принимает значения от 0 и более |
| Сумма доходов, определяемая в соответствии со статьей 248 Налогового кодекса Российской Федерации, всего по итогам текущего расчетного (отчетного) периода | Дох248_Пер | А | N(15) | О | Принимает значения от 0 и более |
| Сумма доходов, определяемая исходя из критериев, указанных в пункте 5 статьи 427 Налогового кодекса Российской Федерации по итогам 9-ти месяцев года, предшествующего году перехода организации на уплату страховых взносов по пониженным тарифам | ДохКр5.427_9МПр | А | N(15) | Н | Принимает значения от 0 и более |
| Сумма доходов, определяемая исходя из критериев, указанных в пункте 5 статьи 427 Налогового кодекса Российской Федерации по итогам текущего расчетного (отчетного) периода | ДохКр5.427_Пер | А | N(15) | О | Принимает значения от 0 и более |
| Доля доходов, определяемая в целях применения пункта 5 статьи 427 Налогового кодекса Российской Федерации (%) по итогам 9-ти месяцев года, предшествующего году перехода организации на уплату страховых взносов по пониженным тарифам | ДолДох5.427_9МПр | А | N(5.2) | Н | Принимает значения от 0 и более |
| Доля доходов, определяемая в целях применения пункта 5 статьи 427 Налогового кодекса Российской Федерации (%) по итогам текущего расчетного (отчетного) периода | ДолДох5.427_Пер | А | N(5.2) | О | Принимает значения от 0 и более |
| Сведения из реестра аккредитованных организаций, осуществляющих деятельность в области информационных технологий | | СвРеестрОрг | С | О | Состав элемента представлен в таблице 4.30 | |
| Сведения из свидетельства, удостоверяющего регистрацию организации в качестве резидента технико-внедренческой или промышленно-производственной особой экономической зоны | СвСвидУдРег | С | О | Состав элемента представлен в таблице 4.31 |
Таблица 4.30
Сведения из реестра аккредитованных организаций, осуществляющих деятельность в области информационных технологий (СвРеестрОрг)
| Наименование элемента | Сокращенное наименование (код) элемента | Признак типа элемента | Формат элемента | Признак обязательности элемента | Дополнительная информация |
| Дата записи в реестре аккредитованных организаций | ДатаЗапАкОрг | А | Т(=10) | О | Типовой элемент <ДатаТип>. Дата в формате ДД.ММ.ГГГГ |
| N записи в реестре аккредитованных организаций | НомЗапАкОрг | А | Т(1-18) | О |
Таблица 4.31
Сведения из свидетельства, удостоверяющего регистрацию организации в качестве резидента технико-внедренческой или промышленно-производственной особой экономической зоны (СвСвидУдРег)
| Наименование элемента | Сокращенное наименование (код) элемента | Признак типа элемента | Формат элемента | Признак обязательности элемента | Дополнительная информация |
| Дата регистрации | ДатаРег | А | Т(=10) | О | Типовой элемент <ДатаТип>. Дата в формате ДД.ММ.ГГГГ |
| Регистрационный номер | РегНом | А | Т(1-18) | О |
Таблица 4.32
Расчет соответствия условиям применения пониженного тарифа страховых взносов плательщиками, указанными в подпункте 3 (подпункте 18) пункта 1 статьи 427 Налогового кодекса Российской Федерации, к разделу 1 (ПравТариф3_18.1.427)
| Наименование элемента | Сокращенное наименование (код) элемента | Признак типа элемента | Формат элемента | Признак обязательности элемента | Дополнительная информация |
| Код плательщика | КодПлат | А | Т(=1) | ОК | Принимает значение: 1 — плательщики, указанные в подпункте 3 пункта 1 статьи 427 Налогового кодекса Российской Федерации | 2 — плательщики, указанные в подпункте 18 пункта 1 статьи 427 Налогового кодекса Российской Федерации |
| Средняя численность работников / среднесписочная численность работников (чел.) по итогам 9-ти месяцев года, предшествующего году перехода организации на уплату страховых взносов по пониженным тарифам | СрЧисл_9МПр | А | N(7) | Н | |
| Средняя численность работников / среднесписочная численность работников (чел.) по итогам текущего расчетного (отчетного) периода | СрЧисл_Пер | А | N(7) | О | |
| Сумма доходов, определяемая в соответствии со статьей 248 Налогового кодекса Российской Федерации, всего по итогам 9-ти месяцев года, предшествующего году перехода организации на уплату страховых взносов по пониженным тарифам | Дох248_9МПр | А | N(15) | Н | Принимает значения от 0 и более |
| Сумма доходов, определяемая в соответствии со статьей 248 Налогового кодекса Российской Федерации, всего по итогам текущего расчетного (отчетного) периода | Дох248_Пер | А | N(15) | О | Принимает значения от 0 и более |
| Сумма доходов, определяемая исходя из критериев, указанных в пункте 5 (пункте 14) статьи 427 Налогового кодекса Российской Федерации по итогам 9-ти месяцев года, предшествующего году перехода организации на уплату страховых взносов по пониженным тарифам | ДохКр5.427_9МПр | А | N(15) | Н | Принимает значения от 0 и более |
| Сумма доходов, определяемая исходя из критериев, указанных в пункте 5 (пункте 14) статьи 427 Налогового кодекса Российской Федерации по итогам текущего расчетного (отчетного) периода | ДохКр5.427_Пер | А | N(15) | О | Принимает значения от 0 и более |
| Доля доходов, определяемая в целях применения пункта 5 (пункта 14) статьи 427 Налогового кодекса Российской Федерации (%) по итогам 9-ти месяцев года, предшествующего году перехода организации на уплату страховых взносов по пониженным тарифам | ДолДох5.427_9МПр | А | N(5.2) | Н | Принимает значения от 0 и более |
| Доля доходов, определяемая в целях применения пункта 5 (пункта 14) статьи 427 Налогового кодекса Российской Федерации (%) по итогам текущего расчетного (отчетного) периода | ДолДох5.427_Пер | А | N(5.2) | О | Принимает значения от 0 и более |
| Сведения из реестра организаций | | СвРеестрОрг | С | О | Состав элемента представлен в таблице 4.33 | |
| Сведения из свидетельства, удостоверяющего регистрацию организации в качестве резидента технико-внедренческой или промышленно-производственной особой экономической зоны | СвСвидУдРег | С | ОУ | Состав элемента представлен в таблице 4.34. Элемент должен отсутствовать при значении элемента <КодПлат>=2 |
Таблица 4.33
Сведения из реестра организаций (СвРеестрОрг)
| Наименование элемента | Сокращенное наименование (код) элемента | Признак типа элемента | Формат элемента | Признак обязательности элемента | Дополнительная информация |
| Дата записи в реестре организаций | ДатаЗапОрг | А | Т(=10) | О | Типовой элемент <ДатаТип>. Дата в формате ДЦ.ММ.ГГГГ |
| N записи в реестре организаций | НомЗапОрг | А | Т(1-18) | О |
Таблица 4.34
Сведения из свидетельства, удостоверяющего регистрацию организации в качестве резидента технико-внедренческой или промышленно-производственной особой экономической зоны (СвСвидУдРег)
| Наименование элемента | Сокращенное наименование (код) элемента | Признак типа элемента | Формат элемента | Признак обязательности элемента | Дополнительная информация |
| Дата регистрации | ДатаРег | А | Т(=10) | О | Типовой элемент <ДатаТип>. Дата в формате ДЦ.ММ.ГГГГ |
| Регистрационный номер | РегНом | А | Т(1-18) | О |
Таблица 4.35
Расчет соответствия условиям применения пониженного тарифа страховых взносов плательщиками, указанными в подпункте 7 пункта 1 статьи 427 Налогового кодекса Российской Федерации, к разделу 1 (ПравТариф7.1.427)
| Наименование элемента | Сокращенное наименование (код) элемента | Признак типа элемента | Формат элемента | Признак обязательности элемента | Дополнительная информация |
| Сумма доходов, всего по итогам года, предшествующего году перехода организации на уплату страховых взносов по пониженным тарифам | ДохВсПред | А | N(15) | Н | Принимает значения от 0 и более |
| Сумма доходов, всего по итогам текущего расчетного (отчетного) периода | ДохВсПер | А | N(15) | О | Принимает значения от 0 и более |
| Сумма доходов в виде целевых поступлений на содержание некоммерческих организаций и ведение ими уставной деятельности, поименованной в подпункте 7 пункта 1 статьи 427 Налогового кодекса Российской Федерации, определяемых в соответствии с пунктом 2 статьи 251 Налогового кодекса Российской Федерации по итогам года, предшествующего году перехода организации на уплату страховых взносов по пониженным тарифам | ДохЦелПостПред | А | N(15) | Н | Принимает значения от 0 и более |
| Сумма доходов в виде целевых поступлений на содержание некоммерческих организаций и ведение ими уставной деятельности, поименованной в подпункте 7 пункта 1 статьи 427 Налогового кодекса Российской Федерации, определяемых в соответствии с пунктом 2 статьи 251 Налогового кодекса Российской Федерации по итогам текущего расчетного (отчетного) периода | ДохЦелПостПер | А | N(15) | О | Принимает значения от 0 и более |
| Сумма доходов в виде грантов, получаемых для осуществления деятельности, поименованной в подпункте 7 пункта 1 статьи 427 Налогового кодекса Российской Федерации, определяемых в соответствии с подпунктом 14 пункта 1 статьи 251 Налогового кодекса Российской Федерации по итогам года, предшествующего году перехода организации на уплату страховых взносов по пониженным тарифам | ДохГрантПред | А | N(15) | Н | Принимает значения от 0 и более |
| Сумма доходов в виде грантов, получаемых для осуществления деятельности, поименованной в подпункте 7 пункта 1 статьи 427 Налогового кодекса Российской Федерации, определяемых в соответствии с подпунктом 14 пункта 1 статьи 251 Налогового кодекса Российской Федерации по итогам текущего расчетного (отчетного) периода | ДохГрантПер | А | N(15) | О | Принимает значения от 0 и более |
| Сумма доходов от осуществления видов экономической деятельности, указанных в абзацах 47,48, 51 — 59 подпункта 5 пункта 1 статьи 427 Налогового кодекса Российской Федерации, по итогам года, предшествующего году перехода организации на уплату страховых взносов по пониженным тарифам | ДохЭкДеятПред | А | N(15) | Н | Принимает значения от 0 и более |
| Сумма доходов от осуществления видов экономической деятельности, указанных в абзацах 47,48,51 — 59 подпункта 5 пункта 1 статьи 427 Налогового кодекса Российской Федерации, по итогам текущего расчетного (отчетного) периода | ДохЭкДеятПер | А | N(15) | О | Принимает значения от 0 и более |
| Доля доходов, определяемая в целях применения пункта 7 статьи 427 Налогового кодекса Российской Федерации (%) по итогам года, предшествующего году перехода организации на уплату страховых взносов по пониженным тарифам | ДолДохПред | А | N(5.2) | Н | Принимает значения от 0 и более |
| Доля доходов, определяемая в целях применения пункта 7 статьи 427 Налогового кодекса Российской Федерации (%) по итогам текущего расчетного (отчетного) периода | ДолДохПер | А | N(5.2) | О | Принимает значения от 0 и более |
Таблица 4.36
Расчет соответствия условиям применения пониженного тарифа страховых взносов плательщиками, указанными в подпункте 15 пункта 1 статьи 427 Налогового кодекса Российской Федерации, к разделу 1 (ПравТариф15.1.427)
| Наименование элемента | Сокращенное наименование (код) элемента | Признак типа элемента | Формат элемента | Признак обязательности элемента | Дополнительная информация |
| Средняя численность работников / среднесписочная численность работников (чел.) по итогам 9-ти месяцев года, предшествующего году перехода организации на уплату страховых взносов по пониженным тарифам | СрЧисл_9МПр | А | N(7) | Н | |
| Средняя численность работников / среднесписочная численность работников (чел.) по итогам текущего расчетного (отчетного) периода | СрЧисл_Пер | А | N(7) | О | |
| Сумма доходов, определяемая в соответствии со статьей 248 Налогового кодекса Российской Федерации, всего по итогам 9-ти месяцев года, предшествующего году перехода организации на уплату страховых взносов по пониженным тарифам | Дох248_9МПр | А | N(15) | Н | Принимает значения от 0 и более |
| Сумма доходов, определяемая в соответствии со статьей 248 Налогового кодекса Российской Федерации, всего по итогам текущего расчетного (отчетного) периода | Дох248_Пер | А | N(15) | О | Принимает значения от 0 и более |
| Сумма доходов, определяемая исходя из критериев, указанных в пункте 12 статьи 427 Налогового кодекса Российской Федерации, по итогам 9-ти месяцев года, предшествующего году перехода организации на уплату страховых взносов по пониженным тарифам | ДохКр12.427_9МПр | А | N(15) | Н | Принимает значения от 0 и более |
| Сумма доходов, определяемая исходя из критериев, указанных в пункте 12 статьи 427 Налогового кодекса Российской Федерации, по итогам текущего расчетного (отчетного) периода | ДохКр12.427_Пер | А | N(15) | О | Принимает значения от 0 и более |
| Доля доходов, определяемая в целях применения пункта 12 статьи 427 Налогового кодекса Российской Федерации (%) по итогам 9-ти месяцев года, предшествующего году перехода организации на уплату страховых взносов по пониженным тарифам | ДолДох12.427_9МПр | А | N(5.2) | Н | Принимает значения от 0 и более |
| Доля доходов, определяемая в целях применения пункта 12 статьи 427 Налогового кодекса Российской Федерации (%) по итогам текущего расчетного (отчетного) периода | ДолДох12.427_Пер | А | N(5.2) | О | Принимает значения от 0 и более |
| Сведения из реестра организаций, осуществляющих производство анимационной аудиовизуальной продукции и (или) оказание услуг (выполнение работ) по созданию анимационной аудиовизуальной продукции | СвРеестрОрг | С | О | Состав элемента представлен в таблице 4.37 |
Таблица 4.37
Сведения из реестра организаций, осуществляющих производство анимационной аудиовизуальной продукции и (или) оказание услуг (выполнение работ) по созданию анимационной аудиовизуальной продукции (СвРеестрОрг)
| Наименование элемента | Сокращенное наименование (код) элемента | Признак типа элемента | Формат элемента | Признак обязательности элемента | Дополнительная информация |
| Дата записи в реестре организаций | ДатаЗапАкОрг | А | Т(=10) | О | Типовой элемент <ДатаТип>. Дата в формате ДЦ.ММ.ГГГГ |
| N записи в реестре организаций | НомЗапАкОрг | А | Т(1-18) | О |
Таблица 4.38
Сведения, необходимые для применения тарифа страховых взносов, установленного абзацем вторым подпункта 2 пункта 2 статьи 425 Налогового кодекса Российской Федерации, к разделу 1 (СвПримТариф2.2.425)
| Наименование элемента | Сокращенное наименование (код) элемента | Признак типа элемента | Формат элемента | Признак обязательности элемента | Дополнительная информация |
| Итого выплат | ВыплатИт | С | О | Типовой элемент <СвСум1Тип>. Состав элемента представлен в таблице 4.55 | |
| Сведения об иностранных гражданах и лицах без гражданства, временно пребывающих в Российской Федерации (за исключением высококвалифицированных специалистов и граждан государств — членов Евразийского экономического союза) | СвИноГражд | С | ОМ | Состав элемента представлен в таблице 4.39 |
Таблица 4.39
Сведения об иностранных гражданах и лицах без гражданства, временно пребывающих в Российской Федерации (за исключением высококвалифицированных специалистов и граждан государств — членов Евразийского экономического союза) (СвИноГражд)
| Наименование элемента | Сокращенное наименование (код) элемента | Признак типа элемента | Формат элемента | Признак обязательности элемента | Дополнительная информация |
| ИНН | ИННФЛ | А | Т(=12) | Н | Типовой элемент <ИННФЛТип> |
| СНИЛС | СНИЛС | А | Т(=14) | Н | Типовой элемент <СНИЛСТип> |
| Гражданство (код страны) | Гражд | А | Т(=3) | ОК | Типовой элемент <ОКСМТип>. Принимает значения в соответствии с Общероссийским классификатором стран мира |
| Фамилия, имя, отчество | ФИО | С | О | Типовой элемент <ФИОТип>. Состав элемента представлен в таблице 4.67 | |
| Сумма выплат | СумВыплат | С | О | Типовой элемент <СвСум1Тип>. Состав элемента представлен в таблице 4.55 |
Таблица 4.40
Сведения, необходимые для применения положений подпункта 1 пункта 3 статьи 422 Налогового кодекса Российской Федерации организациями, осуществляющими выплаты и иные вознаграждения в пользу обучающихся в профессиональных образовательных организациях, образовательных организациях высшего образования по очной форме обучения за деятельность, осуществляемую в студенческом отряде (включенном в федеральный или региональный реестр молодежных и детских объединений, пользующихся государственной поддержкой) по трудовым договорам или по гражданско-правовым договорам, предметом которых являются выполнение работ и (или) оказание услуг, к разделу 1 (СвПримТариф1.3.422)
| Наименование элемента | Сокращенное наименование (код) элемента | Признак типа элемента | Формат элемента | Признак обязательности элемента | Дополнительная информация |
| Итого выплат | ВыплатИт | С | О | Типовой элемент <СвСум1Тип>. Состав элемента представлен в таблице 4.55 | |
| Сведения об обучающихся | СведОбуч | С | ОМ | Состав элемента представлен в таблице 4.41 |
Таблица 4.41
Сведения об обучающихся (СведОбуч)
| Наименование элемента | Сокращенное наименование (код) элемента | Признак типа элемента | Формат элемента | Признак обязательности элемента | Дополнительная информация |
| Уникальный номер | УникНомер | А | Т(1-5) | О | |
| Фамилия, имя, отчество | ФИО | С | О | Типовой элемент <ФИОТип>. Состав элемента представлен в таблице 4.67 | |
| Сведения из справки, подтверждающие очную форму обучения | СведФормОбуч | С | О | Типовой элемент <СправТип>. Состав элемента представлен в таблице 4.65 | |
| Сумма выплат | СумВыплат | С | О | Типовой элемент <СвСум1Тип>. Состав элемента представлен в таблице 4.55 | |
| Сведения из справки, подтверждающие членство в студенческом отряде | СведСтудОтряд | С | О | Типовой элемент <СправТип>. Состав элемента представлен в таблице 4.65 | |
| Сведения из реестра молодежных и детских объединений, пользующихся государственной поддержкой | СвРеестрМДО | С | О | Состав элемента представлен в таблице 4.42 |
Таблица 4.42
Сведения из реестра молодежных и детских объединений, пользующихся государственной поддержкой (СвРеестрМДО)
| Наименование элемента | Сокращенное наименование (код) элемента | Признак типа элемента | Формат элемента | Признак обязательности элемента | Дополнительная информация |
| Наименование молодежного и детского объединения, пользующегося государственной поддержкой | НаимМДО | А | ТЦ-1000) | О | |
| Дата записи в реестре | ДатаЗапис | А | Т(=10) | О | Типовой элемент <ДатаТип>. Дата в формате ДЦ.ММ.ГГГГ |
| Номер записи в реестре | НомерЗапис | А | Т(1-28) | О |
Таблица 4.43
Сводные данные об обязательствах плательщиков страховых взносов — глав крестьянских (фермерских) хозяйств (ОбязПлатСВ_КФХ)
| Наименование элемента | Сокращенное наименование (код) элемента | Признак типа элемента | Формат элемента | Признак обязательности элемента | Дополнительная информация |
| Код по ОКТМО | ОКТМО | А | Т(=8) | Т(=11) | ОК | Типовой элемент <ОКТМОТип>. Принимает значения в соответствии с Общероссийским классификатором территорий муниципальных образований |
| Суммы страховых взносов на обязательное пенсионное страхование, подлежащие уплате за расчетный период | УплПерОПС | С | О | Типовой элемент <СумСВУплТип>. Состав элемента представлен в таблице 4.66 | |
| Суммы страховых взносов на обязательное медицинское страхование, подлежащие уплате за расчетный период | УплПерОМС | С | О | Типовой элемент <СумСВУплТип>. Состав элемента представлен в таблице 4.66 | |
| Расчет сумм страховых взносов, подлежащих уплате за главу и членов крестьянского (фермерского) хозяйства, к разделу 2 | РасчСВ_КФХ | С | О | Состав элемента представлен в таблице 4.44 |
Таблица 4.44
Расчет сумм страховых взносов, подлежащих уплате за главу и членов крестьянского (фермерского) хозяйства, к разделу 2 (РасчСВ_КФХ)
| Наименование элемента | Сокращенное наименование (код) элемента | Признак типа элемента | Формат элемента | Признак обязательности элемента | Дополнительная информация |
| Сведения о члене крестьянского (фермерского) хозяйства | СведЧлКФХ | С | ОМ | Состав элемента представлен в таблице 4.45 |
Таблица 4.45
Сведения о члене крестьянского (фермерского) хозяйства (СведЧлКФХ)
| Наименование элемента | Сокращенное наименование (код) элемента | Признак типа элемента | Формат элемента | Признак обязательности элемента | Дополнительная информация |
| ИНН | ИННФЛ | А | Т(=12) | Н | Типовой элемент <ИННФЛТип> |
| СНИЛС | СНИЛС | А | Т(=14) | О | Типовой элемент <СНИЛСТип> |
| Дата рождения | ДатаРожд | А | Т(=10) | О | Типовой элемент <ДатаТип>. Дата в формате ДЦ.ММ.ГГГГ |
| Пол | Пол | А | Т(=1) | ОК | Принимает значения: 1 — мужской | 2 — женский |
| Код вида документа, удостоверяющего личность | КодВидДок | А | Т(=2) | ОК | Типовой элемент <СПДУЛТип>. Принимает значения в соответствии с приложением N 6 «Коды видов документов, удостоверяющих личность физического лица» к Порядку заполнения |
| Серия и номер | СерНомДок | А | Т(1-25) | О | |
| Дата начала периода членства в крестьянском (фермерском) хозяйстве в расчетный период | ДатаНачЧлКФХ | А | Т(=10) | О | Типовой элемент <ДатаТип>. Дата в формате ДЦ.ММ.ГГГГ |
| Дата окончания периода членства в крестьянском (фермерском) хозяйстве в расчетный период | ДатаКонЧлКФХ | А | Т(=10) | О | Типовой элемент <ДатаТип>. Дата в формате ДЦ.ММ.ГГГГ |
| Исчислено страховых взносов на обязательное пенсионное страхование | НачислСВОПС | А | N(17.2) | О | Принимает значения от 0 и более |
| Исчислено страховых взносов на обязательное медицинское страхование | НачислСВОМС | А | N(17.2) | О | Принимает значения от 0 и более |
| Фамилия, имя, отчество | ФИО | С | О | Типовой элемент <ФИОТип>. Состав элемента представлен в таблице 4.67 |
Таблица 4.46
Персонифицированные сведения о застрахованных лицах (ПерсСвСтрахЛиц)
| Наименование элемента | Сокращенное наименование (код) элемента | Признак типа элемента | Формат элемента | Признак обязательности элемента | Дополнительная информация |
| Признак аннулирования сведений о застрахованном лице | ПрАннулир | А | Т(=1) | НКУ | Принимает значение: 1 — аннулирование ранее представленных сведений по данному застрахованному лицу или корректировка данных. Элемент отсутствует при <НомКорр> = 0 (из таблицы 4.2) |
| Данные о физическом лице, в пользу которого начислены выплаты и иные вознаграждения | ДанФЛПолуч | С | О | Состав элемента представлен в таблице 4.47 | |
| Сведения о сумме выплат и иных вознаграждений, начисленных в пользу физического лица, а также сведения об исчисленных страховых взносах на обязательное пенсионное страхование | СвВыплСВОПС | С | НУ | Состав элемента представлен в таблице 4.48. Элемент должен отсутствовать при значении элемента <ПрАннулир> = 1 |
Таблица 4.47
Данные о физическом лице, в пользу которого начислены выплаты и иные вознаграждения (ДанФЛПолуч)
| Наименование элемента | Сокращенное наименование (код) элемента | Признак типа элемента | Формат элемента | Признак обязательности элемента | Дополнительная информация |
| ИНН | ИННФЛ | А | Т(=12) | Н | Типовой элемент <ИННФЛТип> |
| СНИЛС | СНИЛС | А | Т(=14) | О | Типовой элемент <СНИЛСТип> |
| Дата рождения | ДатаРожд | А | Т(=10) | О | Типовой элемент <ДатаТип>. Дата в формате ДЦ.ММ.ГГГГ |
| Гражданство (код страны) | Гражд | А | Т(=3) | ОК | Типовой элемент <ОКСМТип>. Принимает значения в соответствии с Общероссийским классификатором стран мира |
| Пол | Пол | А | Т(=1) | ОК | Принимает значения: 1 — мужской | 2 — женский |
| Код вида документа, удостоверяющего личность | КодВидДок | А | Т(=2) | ОК | Типовой элемент <СПДУЛТип>. Принимает значения в соответствии с приложением N 6 «Коды видов документов, удостоверяющих личность физического лица» к Порядку заполнения |
| Серия и номер | СерНомДок | А | Т(1-25) | О | |
| Фамилия, имя, отчество | ФИО | С | О | Типовой элемент <ФИОТип>. Состав элемента представлен в таблице 4.67 |
Таблица 4.48
Сведения о сумме выплат и иных вознаграждений, начисленных в пользу физического лица, а также сведения об исчисленных страховых взносах на обязательное пенсионное страхование (СвВыплСВОПС)
| Наименование элемента | Сокращенное наименование (код) элемента | Признак типа элемента | Формат элемента | Признак обязательности элемента | Дополнительная информация |
| Сведения о сумме выплат и иных вознаграждений, начисленных в пользу физического лица | СвВыпл | С | О | Состав элемента представлен в таблице 4.49 | |
| Сведения о базе для начисления страховых взносов, на которую исчислены страховые взносы по дополнительному тарифу | ВыплСВДоп | С | Н | Состав элемента представлен в таблице 4.51 |
Таблица 4.49
Сведения о сумме выплат и иных вознаграждений, начисленных в пользу физического лица (СвВыпл)
| Наименование элемента | Сокращенное наименование (код) элемента | Признак типа элемента | Формат элемента | Признак обязательности элемента | Дополнительная информация |
| Сведения о сумме выплат и иных вознаграждений, начисленных в пользу физического лица, по месяцу и коду категории застрахованного лица | СвВыплМК | С | ОМ | Состав элемента представлен в таблице 4.50 |
Таблица 4.50
Сведения о сумме выплат и иных вознаграждений, начисленных в пользу физического лица, по месяцу и коду категории застрахованного лица (СвВыплМК)
| Наименование элемента | Сокращенное наименование (код) элемента | Признак типа элемента | Формат элемента | Признак обязательности элемента | Дополнительная информация |
| Месяц | Месяц | А | Т(=1) | ОК | Принимает значение: 12 3 |
| Код категории застрахованного лица | КодКатЛиц | А | Т(2-4) | ОК | Принимает значения в соответствии с приложением N 7 «Коды категории застрахованного лица» к Порядку заполнения |
| Сумма выплат и иных вознаграждений | СумВыпл | А | N(17.2) | О | Принимает значения от 0 и более |
| База для исчисления страховых взносов на обязательное пенсионное страхование в пределах предельной величины | ВыплОПС | А | N(17.2) | Н | Принимает значения от 0 и более |
| База для исчисления страховых взносов на обязательное пенсионное страхование в пределах предельной величины, в том числе по гражданско-правовым договорам | ВыплОПСДог | А | N(17.2) | Н | Принимает значения от 0 и более |
| Сумма исчисленных страховых взносов с базы исчисления страховых взносов, не превышающих предельную величину | НачислСВ | А | N(17.2) | Н | Принимает значения от 0 и более |
Таблица 4.51
Сведения о базе для начисления страховых взносов, на которую исчислены страховые взносы по дополнительному тарифу (ВыплСВДоп)
| Наименование элемента | Сокращенное наименование (код) элемента | Признак типа элемента | Формат элемента | Признак обязательности элемента | Дополнительная информация |
| Сведения о базе для начисления страховых взносов, на которую исчислены страховые взносы по дополнительному тарифу, по месяцу и коду застрахованного лица | ВыплСВДопМТ | С | ОМ | Состав элемента представлен в таблице 4.52 |
Таблица 4.52
Сведения о базе для начисления страховых взносов, на которую исчислены страховые взносы по дополнительному тарифу, по месяцу и коду застрахованного лица (ВыплСВДопМТ)
| Наименование элемента | Сокращенное наименование (код) элемента | Признак типа элемента | Формат элемента | Признак обязательности элемента | Дополнительная информация |
| Месяц | Месяц | А | Т(=1) | ОК | Принимает значение: 1|2|3 |
| Код застрахованного лица | КодСтрахЛиц | А | Т(=3) | ОК | Принимает значение в соответствии с приложением N 8 «Коды застрахованного лица» к Порядку заполнения |
| База для исчисления страховых взносов по дополнительному тарифу | ВыплСВ | А | N(17.2) | О | Принимает значения от 0 и более |
| Сумма исчисленных страховых взносов | НачислСВ | А | N(17.2) | О | Принимает значения от 0 и более |
Таблица 4.53
Сводные данные об обязательствах плательщика страховых взносов (СВУплПерТип)
| Наименование элемента | Сокращенное наименование (код) элемента | Признак типа элемента | Формат элемента | Признак обязательности элемента | Дополнительная информация |
| Код бюджетной классификации | КБК | А | Т(=20) | ОК | Типовой элемент <КБКТип> |
| Сумма страховых взносов, подлежащая уплате за расчетный (отчетный) период | СумСВУплПер | А | N(17.2) | О | Принимает значения от 0 и более |
| Сумма страховых взносов, подлежащая уплате за первый из последних трех месяцев расчетного (отчетного) периода | СумСВУпл1М | А | N(17.2) | ОУ | Принимает значения от 0 и более. Элемент должен принимать значение 0 при значении элемента <ТипПлат>=2 (из таблицы 4.10) |
| Сумма страховых взносов, подлежащая уплате за второй из последних трех месяцев расчетного (отчетного) периода | СумСВУпл2М | А | N(17.2) | ОУ | Принимает значения от 0 и более. Элемент должен принимать значение 0 при значении элемента <ТипПлат>=2 (из таблицы 4.10) |
| Сумма страховых взносов, подлежащая уплате за третий из последних трех месяцев расчетного (отчетного) периода | СумСВУпл3М | А | N(17.2) | ОУ | Принимает значения от 0 и более. Элемент должен принимать значение 0 при значении элемента <ТипПлат>=2 (из таблицы 4.10) |
Таблица 4.54
Сведения по количеству физических лиц (КолЛицТип)
| Наименование элемента | Сокращенное наименование (код) элемента | Признак типа элемента | Формат элемента | Признак обязательности элемента | Дополнительная информация |
| Всего с начала расчетного периода | КолВсегоПер | А | N(7) | О | |
| В том числе 1 месяц из последних трех месяцев расчетного (отчетного) периода | Кол1Посл3М | А | N(7) | О | |
| В том числе 2 месяц из последних трех месяцев расчетного (отчетного) периода | Кол2Посл3М | А | N(7) | О | |
| В том числе 3 месяц из последних трех месяцев расчетного (отчетного) периода | Кол3Посл3М | А | N(7) | О |
Таблица 4.55
Сведения по суммам (тип 1) (СвСум1Тип)
| Наименование элемента | Сокращенное наименование (код) элемента | Признак типа элемента | Формат элемента | Признак обязательности элемента | Дополнительная информация |
| Всего с начала расчетного периода | СумВсегоПер | А | N(17.2) | О | Принимает значения от 0 и более |
| В том числе 1 месяц из последних трех месяцев расчетного (отчетного) периода | Сум1Посл3М | А | N(17.2) | О | Принимает значения от 0 и более |
| В том числе 2 месяц из последних трех месяцев расчетного (отчетного) периода | Сум2Посл3М | А | N(17.2) | О | Принимает значения от 0 и более |
| В том числе 3 месяц из последних трех месяцев расчетного (отчетного) периода | Сум3Посл3М | А | N(17.2) | О | Принимает значения от 0 и более |
Таблица 4.56
Сумма страховых взносов, подлежащая к уплате (сумма превышения произведенных расходов над исчисленными страховыми взносами) (УплСВПревТип)
| Наименование элемента | Сокращенное наименование (код) элемента | Признак типа элемента | Формат элемента | Признак обязательности элемента | Дополнительная информация |
| Признак | Признак | А | Т(=1) | ОК | Принимает значения: 1 — сумма страховых взносов на обязательное социальное страхование на случай временной нетрудоспособности и в связи с материнством, подлежащих уплате в бюджет | 2 — сумма превышения произведенных плательщиком расходов на выплату страхового обеспечения над исчисленными страховыми взносами по обязательному социальному страхованию на случай временной нетрудоспособности и в связи с материнством |
| Сумма | Сумма | А | N(17.2) | О | Принимает значения от 0 и более |
Таблица 4.57
Расходы по обязательному социальному страхованию (тип 1) (РасхОСС1Тип)
| Наименование элемента | Сокращенное наименование (код) элемента | Признак типа элемента | Формат элемента | Признак обязательности элемента | Дополнительная информация |
| Число случаев (получателей) | ЧислСлуч | А | N(7) | О | |
| Количество дней, выплат, пособий | КолВыпл | А | N(7) | О | |
| Расходы, всего | РасхВсего | А | N(17.2) | О | Принимает значения от 0 и более |
| Расходы за счет средств, финансируемых из федерального бюджета | РасхФинФБ | А | N(17.2) | Н | Принимает значения от 0 и более |
Таблица 4.58
Расходы по обязательному социальному страхованию (тип 2) (РасхОСС2Тип)
| Наименование элемента | Сокращенное наименование (код) элемента | Признак типа элемента | Формат элемента | Признак обязательности элемента | Дополнительная информация |
| Число случаев (получателей) | ЧислСлуч | А | N(7) | О | |
| Количество дней, выплат, пособий | КолВыпл | А | N(7) | О | |
| Расходы, всего | РасхВсего | А | N(17.2) | О | Принимает значения от 0 и более |
Таблица 4.59
Расходы по обязательному социальному страхованию (тип 3) (РасхОССЗТип)
| Наименование элемента | Сокращенное наименование (код) элемента | Признак типа элемента | Формат элемента | Признак обязательности элемента | Дополнительная информация |
| Количество дней, выплат, пособий | КолВыпл | А | N(7) | О | |
| Расходы, всего | РасхВсего | А | N(17.2) | О | Принимает значения от 0 и более |
Таблица 4.60
Расходы по обязательному социальному страхованию (тип 4) (РасхОСС4Тип)
| Наименование элемента | Сокращенное наименование (код) элемента | Признак типа элемента | Формат элемента | Признак обязательности элемента | Дополнительная информация |
| Расходы, всего | РасхВсего | А | N(17.2) | О | Принимает значения от 0 и более |
| Расходы за счет средств, финансируемых из федерального бюджета | РасхФинФБ | А | N(17.2) | Н | Принимает значения от 0 и более |
Таблица 4.61
Расходы по обязательному социальному страхованию (тип 5) (РасхОСС5Тип)
| Наименование элемента | Сокращенное наименование (код) элемента | Признак типа элемента | Формат элемента | Признак обязательности элемента | Дополнительная информация |
| Количество дней, выплат, пособий | КолВыпл | А | N(7) | О | |
| Расходы, всего | РасхВсего | А | N(17.2) | О | Принимает значения от 0 и более |
| Расходы за счет средств, финансируемых из федерального бюджета | РасхФинФБ | А | N(17.2) | Н | Принимает значения от 0 и более |
Таблица 4.62
Выплаты, произведенные за счет средств, финансируемых из федерального бюджета (ВыпФинФБТип)
| Наименование элемента | Сокращенное наименование (код) элемента | Признак типа элемента | Формат элемента | Признак обязательности элемента | Дополнительная информация |
| Всего | Всего | С | О | Типовой элемент <РасхВыпл1Тип>. Состав элемента представлен в таблице 4.63 | |
| Пособие по временной нетрудоспособности | ПосВрНетр | С | Н | Типовой элемент <РасхВыпл2Тип>. Состав элемента представлен в таблице 4.64 | |
| Пособие по беременности и родам | ПосБеремРод | С | Н | Типовой элемент <РасхВыпл2Тип>. Состав элемента представлен в таблице 4.64 | |
| Ежемесячное пособие по уходу за ребенком, всего | ЕжПосУходРеб | С | Н | Типовой элемент <РасхВыпл2Тип>. Состав элемента представлен в таблице 4.64 | |
| Ежемесячное пособие по уходу за первым ребенком | ЕжПосУходРеб1 | С | Н | Типовой элемент <РасхВыпл2Тип>. Состав элемента представлен в таблице 4.64 | |
| Ежемесячное пособие по уходу за вторым и последующими детьми | ЕжПосУходРеб2 | С | Н | Типовой элемент <РасхВыпл2Тип>. Состав элемента представлен в таблице 4.64 |
Таблица 4.63
Выплаты, произведенные за счет средств, финансируемых из федерального бюджета (тип 1) (РасхВыпл1Тип)
| Наименование элемента | Сокращенное наименование (код) элемента | Признак типа элемента | Формат элемента | Признак обязательности элемента | Дополнительная информация |
| Число получателей | ЧислПолуч | А | N(7) | О | |
| Расходы, руб. | Расход | А | N(17.2) | О | Принимает значения от 0 и более |
Таблица 4.64
Выплаты, произведенные за счет средств, финансируемых из федерального бюджета (тип 2) (РасхВыпл2Тип)
| Наименование элемента | Сокращенное наименование (код) элемента | Признак типа элемента | Формат элемента | Признак обязательности элемента | Дополнительная информация |
| Число получателей | ЧислПолуч | А | N(7) | О | |
| Количество дней, выплат | КолВыпл | А | N(7) | О | |
| Расходы, руб. | Расход | А | N(17.2) | О | Принимает значения от 0 и более |
Таблица 4.65
Сведения из справки (СправТип)
| Наименование элемента | Сокращенное наименование (код) элемента | Признак типа элемента | Формат элемента | Признак обязательности элемента | Дополнительная информация |
| Номер | Номер | А | Т(1-10) | О | |
| Дата | Дата | А | Т(=10) | О | Типовой элемент <ДатаТип>. Дата в формате ДД.ММ.ГГГГ |
Таблица 4.66
Сумма страховых взносов, подлежащие уплате за расчетный период (СумСВУплТип)
| Наименование элемента | Сокращенное наименование (код) элемента | Признак типа элемента | Формат элемента | Признак обязательности элемента | Дополнительная информация |
| Код бюджетной классификации | КБК | А | Т(=20) | ОК | Типовой элемент <КБКТип> |
| Сумма страховых взносов, подлежащая уплате за расчетный период | СумСВУплПер | А | N(17.2) | О | Принимает значения от 0 и более |
Таблица 4.67
Фамилия, имя, отчество (ФИОТип)
| Наименование элемента | Сокращенное наименование (код) элемента | Признак типа элемента | Формат элемента | Признак обязательности элемента | Дополнительная информация |
| Фамилия | Фамилия | А | Т(1-60) | О | |
| Имя | Имя | А | Т(1-60) | О | |
| Отчество | Отчество | А | Т(1-60) | н |
Трекбэки/Пингбэки